0xOmar (@omar25547662) 's Twitter Profile
0xOmar

@omar25547662

bug hunter & pentester

ID: 1189569543913562112

calendar_today30-10-2019 15:47:47

341 Tweet

451 Followers

471 Following

المُصْحَف (@almosahf) 's Twitter Profile Photo

﴿ إِنَّ اللَّهَ وَمَلَائِكَتَهُ يُصَلُّونَ عَلَى النَّبِيِّ يَا أَيُّهَا الَّذِينَ آمَنُوا صَلُّوا عَلَيْهِ وَسَلِّمُوا تَسْلِيمًا ﴾

المُصْحَف (@almosahf) 's Twitter Profile Photo

﴿إِنَّ اللَّهَ وَمَلَائِكَتَهُ يُصَلُّونَ عَلَى النَّبِيِّ ۚ يَا أَيُّهَا الَّذِينَ آمَنُوا صَلُّوا عَلَيْهِ وَسَلِّمُوا تَسْلِيمًا﴾

Nasser Albarrak (@nass3r000) 's Twitter Profile Photo

من ثغرة وحده الى تحكم بسيرفرات شركات عالمية + 24k 💰 السلام عليكم وحياكم الله هل جربت شعور وانت تفحص موقع يكون محمي بشكل مجنون ولا قدرت تطلع منه بشي ؟ هذا بالضبط اللي صار معي ولكن الحمدلله قدرت اطلع ب misconfiguration بمنتج تستخدمه شركات عالمية + مكافاة 24k ريال بدون مانطول،

من ثغرة وحده الى تحكم بسيرفرات شركات عالمية + 24k 💰

السلام عليكم وحياكم الله 

هل جربت شعور وانت تفحص موقع يكون محمي بشكل مجنون ولا قدرت تطلع منه بشي ؟ هذا بالضبط اللي صار معي ولكن الحمدلله قدرت اطلع ب  misconfiguration بمنتج تستخدمه شركات عالمية + مكافاة 24k ريال

بدون مانطول،
Nasser Albarrak (@nass3r000) 's Twitter Profile Photo

♦️كيف قدرت اخترق نظام شركة اتصالات واخذ رصيد مجانا♦️ السلام عليكم وحياكم الله، هذا بارت 2، شيك على بارت 1 قبل نبدا (بأول كومنت) بعد ماحصلت بعض الثغرات، كملت على الموقع وافحص اي ميزة ثانيه، اللي لاحظته كانت فيه ميزة تسمح لك تضيف رصيد لرقم جوالك، فا قررت اتعمق بهالميزة وافهمها

♦️كيف قدرت اخترق نظام شركة اتصالات واخذ رصيد مجانا♦️

السلام عليكم وحياكم الله،

هذا بارت 2، شيك على بارت 1 قبل نبدا (بأول كومنت)

بعد ماحصلت بعض الثغرات، كملت على الموقع وافحص اي ميزة ثانيه، اللي لاحظته كانت فيه ميزة تسمح لك تضيف رصيد لرقم جوالك، فا قررت اتعمق بهالميزة وافهمها
المُصْحَف (@almosahf) 's Twitter Profile Photo

﴿ إِنَّ اللَّهَ وَمَلَائِكَتَهُ يُصَلُّونَ عَلَى النَّبِيِّ يَا أَيُّهَا الَّذِينَ آمَنُوا صَلُّوا عَلَيْهِ وَسَلِّمُوا تَسْلِيمًا ﴾

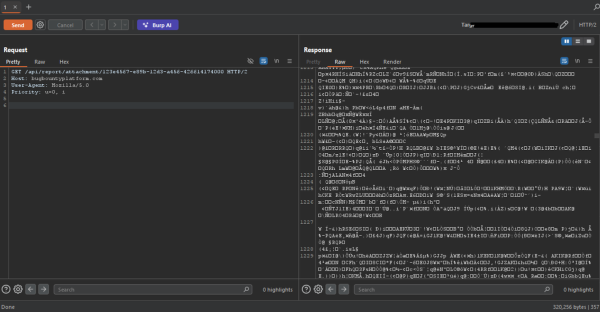
Mohnad Alshobaily (@mohnad) 's Twitter Profile Photo

I just found a vulnerability that lets you view any Researcher’s private PoC images on a bugbounty platform. here’s the writeup 🚨

I just found a vulnerability that lets you view any Researcher’s private PoC images on a bugbounty platform. here’s the writeup 🚨
المُصْحَف (@almosahf) 's Twitter Profile Photo

﴿إِنَّ اللَّهَ وَمَلَائِكَتَهُ يُصَلُّونَ عَلَى النَّبِيِّ ۚ يَا أَيُّهَا الَّذِينَ آمَنُوا صَلُّوا عَلَيْهِ وَسَلِّمُوا تَسْلِيمًا﴾

المُصْحَف (@almosahf) 's Twitter Profile Photo

﴿ إِنَّ اللَّهَ وَمَلَائِكَتَهُ يُصَلُّونَ عَلَى النَّبِيِّ يَا أَيُّهَا الَّذِينَ آمَنُوا صَلُّوا عَلَيْهِ وَسَلِّمُوا تَسْلِيمًا ﴾

SULTAN 🇸🇦 (@sf7dev) 's Twitter Profile Photo

🛑 كيف حولت ميزة “بحث بسيط” إلى Blind IDOR يكشف معلومات حساسة لأكثر من 20 الف مستخدم خلال دقيقتين بس !🛑 السلام عليكم, قد سمعت بثغرة اسمها Blind IDOR؟ غريبة صح؟ اليوم بتكلم بإذن الله عن ثغرة صادفتها في واحدة من أكبر الشركات ثغرة بدأت كميزة عادية جدًا… ما فيها أي مؤشر يوحي

🛑 كيف حولت ميزة “بحث بسيط” إلى Blind IDOR يكشف معلومات حساسة لأكثر من 20 الف مستخدم خلال دقيقتين بس !🛑

السلام عليكم,

قد سمعت بثغرة اسمها Blind IDOR؟ غريبة صح؟ 

اليوم بتكلم بإذن الله عن ثغرة صادفتها في واحدة من أكبر الشركات
ثغرة بدأت كميزة عادية جدًا… ما فيها أي مؤشر يوحي
المُصْحَف (@almosahf) 's Twitter Profile Photo

﴿إِنَّ اللَّهَ وَمَلَائِكَتَهُ يُصَلُّونَ عَلَى النَّبِيِّ ۚ يَا أَيُّهَا الَّذِينَ آمَنُوا صَلُّوا عَلَيْهِ وَسَلِّمُوا تَسْلِيمًا﴾

المُصْحَف (@almosahf) 's Twitter Profile Photo

﴿ إِنَّ اللَّهَ وَمَلَائِكَتَهُ يُصَلُّونَ عَلَى النَّبِيِّ يَا أَيُّهَا الَّذِينَ آمَنُوا صَلُّوا عَلَيْهِ وَسَلِّمُوا تَسْلِيمًا ﴾

المُصْحَف (@almosahf) 's Twitter Profile Photo

﴿إِنَّ اللَّهَ وَمَلَائِكَتَهُ يُصَلُّونَ عَلَى النَّبِيِّ ۚ يَا أَيُّهَا الَّذِينَ آمَنُوا صَلُّوا عَلَيْهِ وَسَلِّمُوا تَسْلِيمًا﴾

Rayan (@s6b9i) 's Twitter Profile Photo

الحمد لله حصلت على المركز الأول في الربع الرابع لعام 2025 في منصة مكافآت الثغرات شكراً لـ الاتحاد السعودي للأمن السيبراني والبرمجة والدرونز و منصة مكافآت الثغرات على دعمهم للكفاءات الوطنية

Abdulaziz (@stuipds) 's Twitter Profile Photo

كيف قدرت اكتشف ثغرات حرجة في اكبر شركة توصيل للطعام؟ فوق ال+20,000$ 1- اختراق فوق ال380K الف مطعم 2- GraphQL Path Traversal Led to Modify Menu Price 3- سحب ارباح اي سائق في الشركه حياكم الله ان شاء الله تستفيدون. عند التعامل مع تارقت ضخم، اكبر خطأ هو انك تبدا مباشرة

كيف قدرت اكتشف ثغرات حرجة في اكبر شركة توصيل للطعام؟ فوق ال+20,000$

1- اختراق فوق ال380K الف مطعم
2- GraphQL Path Traversal Led to Modify Menu Price
3- سحب ارباح اي سائق في الشركه
  
حياكم الله ان شاء الله تستفيدون.

عند التعامل مع تارقت ضخم، اكبر خطأ هو انك تبدا مباشرة
0xOmar (@omar25547662) 's Twitter Profile Photo

مبارك عليكم الشهر , نسأل الله أن يُعيننا على صيامه وقيامه، وأن يتقبّل منّا ومنكم صالح الأعمال.

المُصْحَف (@almosahf) 's Twitter Profile Photo

﴿ إِنَّ اللَّهَ وَمَلَائِكَتَهُ يُصَلُّونَ عَلَى النَّبِيِّ يَا أَيُّهَا الَّذِينَ آمَنُوا صَلُّوا عَلَيْهِ وَسَلِّمُوا تَسْلِيمًا ﴾

Rakan Allhyani 🇸🇦 (@who_ami77) 's Twitter Profile Photo

3 Bugs = +7K SAR مساكم الله بالخير جميعا, بتكلم اليوم عن 3 ثغرات قدرت اكشتفها في احد البرامج 1. Unauthenticated Access to Admin Dashboard Leads to Exposure of +16k Customers Chatbot Messages بداية الفحص لاحظت ان الدومين كان كبير جدا وبعد التدقيق اكثر اكتشفت انه Backend لأكثر

3 Bugs = +7K SAR

مساكم الله بالخير جميعا, بتكلم اليوم عن 3 ثغرات قدرت اكشتفها في احد البرامج

1. Unauthenticated Access to Admin Dashboard Leads to Exposure of +16k Customers Chatbot Messages

بداية الفحص لاحظت ان الدومين كان كبير جدا وبعد التدقيق اكثر اكتشفت انه Backend لأكثر