MacroGraph (@macrographio) 's Twitter Profile
MacroGraph

@macrographio

Visual programming for streamers
By @brendonovichdev

ID: 1490974455061180420

linkhttps://macrograph.app calendar_today08-02-2022 09:03:20

43 Tweet

364 Followers

3 Following

This Is A Fred (@_fredmackay) 's Twitter Profile Photo

Had a great session playing around with MacroGraph tonight! Super exciting seeing the same actions I make in SB working in MG. Definitely different ways of thinking, and MG is so much more than a twitch bot, the possibilities are endless and my mind is reeling!

Had a great session playing around with <a href="/macrographio/">MacroGraph</a> tonight!
Super exciting seeing the same actions I make in SB working in MG. Definitely different ways of thinking, and MG is so much more than a twitch bot, the possibilities are endless and my mind is reeling!
MacroGraph (@macrographio) 's Twitter Profile Photo

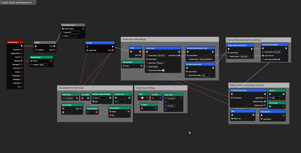
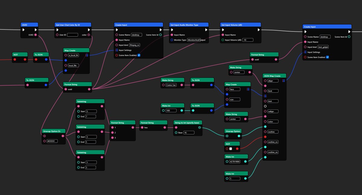
MacroGraph can now suggest input values, allowing you to see (and search!) all your OBS scenes and inputs right from a text input!

MacroGraph can now suggest input values, allowing you to see (and search!) all your OBS scenes and inputs right from a text input!
JDUDE.TV ON BLUESKY (@jdude_tv) 's Twitter Profile Photo

Decided to add a UI to the physics instead of renaming the sources so it can be more customisable after people had good ideas. you just pick a scene and source from the drop downs and enabled physics. This will all be controllable through MacroGraph as well πŸ‘€ More soonβ„’

MacroGraph (@macrographio) 's Twitter Profile Photo

creating and connecting nodes is now easier in 0.1.6 - drag off a pin to see nodes that can automatically connect to it - ctrl-click a pin to enter 'connection assign' mode, perfect for creating connections in bulk and if you don't like dragging

MacroGraph (@macrographio) 's Twitter Profile Photo

which autocomplete do you prefer - snapping or smooth? both use the same pattern: drag for a suggestion, press Tab for the connection to be made

MacroGraph (@macrographio) 's Twitter Profile Photo

hey! it's been a while. MacroGraph is getting a huge refresh in 2026: - multiplayer editing - client/server architecture, so projects can be ran headless - brand new UI lots more to share in the next couple of months, for now here's a pic :)

hey! it's been a while. MacroGraph is getting a huge refresh in 2026:
- multiplayer editing
- client/server architecture, so projects can be ran headless
- brand new UI
lots more to share in the next couple of months, for now here's a pic :)