Stanislav Okhvat (@translatortools) 's Twitter Profile
Stanislav Okhvat

@translatortools

Developer of computer tools for translators, editors and content creators

ID: 254929066

linkhttps://www.translatortools.net calendar_today20-02-2011 09:01:42

802 Tweet

308 Takipçi

96 Takip Edilen

Stanislav Okhvat (@translatortools) 's Twitter Profile Photo

New webinar on #TransTools and #TransToolsPlus by LION Translation Academy: “Cleaning Up Your Translations with TransTools(+)”. The webinar will show you how to run multiple find/replace operations, create a custom style sheet, and do much more. bit.ly/3UTISMt

Stanislav Okhvat (@translatortools) 's Twitter Profile Photo

Keep your projects and resources safe — Introducing memoQ backup wizard (from memoQ blog): New tool shipped with memoQ 9.13 helps back up memoQ resources and settings, perform automatic backups and copy memoQ content to a new computer. blog.memoq.com/keep-your-proj… #memoQ #t9n #xl8

Stanislav Okhvat (@translatortools) 's Twitter Profile Photo

Just heard about Touch Portal - a useful solution that turns your old Android/iOS smartphone into a remote control for your Windows/Mac applications which helps execute those hard-to-remember shortcut keys at a touch of a button. touch-portal.com #t9n #xl8 #automation

Just heard about Touch Portal - a useful solution that turns your old Android/iOS smartphone into a remote control for your Windows/Mac applications which helps execute those hard-to-remember shortcut keys at a touch of a button. touch-portal.com
#t9n #xl8 #automation
Stanislav Okhvat (@translatortools) 's Twitter Profile Photo

Community helps those who help themselves… (blog post by Paul Filkin): where to look for help with #Trados and how to make sure your question gets answered quickly. multifarious.filkin.com/2022/12/09/com… #RWS #t9n #xl8

Stanislav Okhvat (@translatortools) 's Twitter Profile Photo

Want to know how to overcome CAT tool limitations with Word, PowerPoint and Excel files? On January 17, attend my webinar focusing on tools to complement your CAT tool and save time throughout the translation process. More: atanet.org/event/using-tr… #t9n #xl8 #atanet #TransTools

Stanislav Okhvat (@translatortools) 's Twitter Profile Photo

Say goodbye to doppelgangers with #ChatGPT… (blog post by Paul Filkin): how to tackle complex technical questions related to translation technology with ChatGPT. multifarious.filkin.com/2023/02/04/say… #Trados #t9n #xl8

Stanislav Okhvat (@translatortools) 's Twitter Profile Photo

Power Up Your Translation Work with #ChatGPT: Introductory Techniques for Today's Translators - ProZ Training workshop by Steven Bammel training.proz.com/chatgpt #t9n #xl8

Power Up Your Translation Work with #ChatGPT: Introductory Techniques for Today's Translators - ProZ Training workshop by Steven Bammel
training.proz.com/chatgpt
#t9n #xl8
Stanislav Okhvat (@translatortools) 's Twitter Profile Photo

The Slator Tool Box, May 2023: 9 ways to use AI in Readwise Reader for research and more, customizing QA settings in #memoQ, and repairing fuzzy TM matches with MT using NextMT add-on in #Phrase mailchi.mp/slator/tool-bo… #t9n #xl8

The Slator Tool Box, May 2023: 9 ways to use AI in Readwise Reader for research and more, customizing QA settings in #memoQ, and repairing fuzzy TM matches with MT using NextMT add-on in #Phrase
mailchi.mp/slator/tool-bo…
#t9n #xl8
Stanislav Okhvat (@translatortools) 's Twitter Profile Photo

New tool in #TransToolsPlus: Pre-flight Checker helps you find and correct various common issues in Word documents before translation or customer delivery. More information: translatortools.net/blog/news/254-…

New tool in #TransToolsPlus: Pre-flight Checker helps you find and correct various common issues in Word documents before translation or customer delivery. More information: translatortools.net/blog/news/254-…
Stanislav Okhvat (@translatortools) 's Twitter Profile Photo

New feature in #TransToolsPlus v.2.1: Hide/Unhide Text tool can now hide non-translatable text in Word-based localization tables. Other tools such as Pre-flight Checker have also been updated. More information: translatortools.net/blog/news/256-… #MsWord #xl8

New feature in #TransToolsPlus v.2.1: Hide/Unhide Text tool can now hide non-translatable text in Word-based localization tables. Other tools such as Pre-flight Checker have also been updated. More information: translatortools.net/blog/news/256-…
#MsWord #xl8
Stanislav Okhvat (@translatortools) 's Twitter Profile Photo

New tool added in #TransToolsPlus v.2.3: Author Anonymizer. Use it to modify author information in tracked changes (revisions), comments and document properties of multiple Word documents in order to anonymize real names or correct them. More: translatortools.net/blog/news/263-… #MsWord #xl8

New tool added in #TransToolsPlus v.2.3: Author Anonymizer. Use it to modify author information in tracked changes (revisions), comments and document properties of multiple Word documents in order to anonymize real names or correct them. More: translatortools.net/blog/news/263-…
#MsWord #xl8
Stanislav Okhvat (@translatortools) 's Twitter Profile Photo

New app recently added to #TransToolsPlus and #TransTools: Migration Utility. Use it to share TransTools/TransTools+ settings with colleagues, back up configuration, restore it after a system failure, perform a planned PC upgrade, etc. More info: bit.ly/4bHeDRO

New app recently added to #TransToolsPlus and #TransTools: Migration Utility. Use it to share TransTools/TransTools+ settings with colleagues, back up configuration, restore it after a system failure, perform a planned PC upgrade, etc. More info: bit.ly/4bHeDRO
Stanislav Okhvat (@translatortools) 's Twitter Profile Photo

memoQ has announced their biggest discount ever: 50% off memoQ translator pro perpetual licenses until March 28, 2024. More information is available here: hub.memoq.com/en/50-off-memo… #memoQ #xl8

Stanislav Okhvat (@translatortools) 's Twitter Profile Photo

Learn how to build your own secure, AI-powered language workflow with CotranslatorAI (cotranslatorai.com) at the event “I Can Do That with GenAI?” on May 30 at 14:00 GMT. Register for free: bit.ly/3QXWxCy #AI #LanguageTech #CotranslatorAI

Learn how to build your own secure, AI-powered language workflow with CotranslatorAI (cotranslatorai.com) at the event “I Can Do That with GenAI?” on May 30 at 14:00 GMT. 
Register for free: bit.ly/3QXWxCy 
#AI #LanguageTech #CotranslatorAI
Stanislav Okhvat (@translatortools) 's Twitter Profile Photo

#TransToolsPlus v.2.4 has been released. The new version contains an important fix for Office 365 users, several usability improvements such as editing multiple items in Multiple Find & Replace tool, UI updates, and more. More information: translatortools.net/blog/news/267-… #MsWord #xl8

#TransToolsPlus v.2.4 has been released. The new version contains an important fix for Office 365 users, several usability improvements such as editing multiple items in Multiple Find & Replace tool, UI updates, and more. More information: translatortools.net/blog/news/267-…
#MsWord #xl8
Stanislav Okhvat (@translatortools) 's Twitter Profile Photo

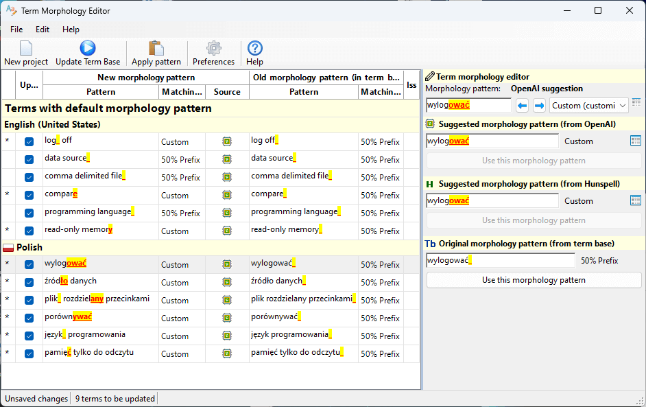
Term Morphology Editor v.2 has been released. The new version will improve term recognition and terminology QA in memoQ and Phrase TMS projects with a new OpenAI morphology engine, and provide a number of other improvements. More: translatortools.net/blog/news/267-… #PhraseTMS #memoQ #xl8

Term Morphology Editor v.2 has been released. The new version will improve term recognition and terminology QA in memoQ and Phrase TMS projects with a new OpenAI morphology engine, and provide a number of other improvements. More: translatortools.net/blog/news/267-…
#PhraseTMS #memoQ #xl8
Stanislav Okhvat (@translatortools) 's Twitter Profile Photo

We are offering a 30% discount on all software products, including TransTools+, TransTools and others. The offer is valid until January 10, 2025. More information: translatortools.net/blog/news/267-… #TransToolsPlus #TransTools #xl8

We are offering a 30% discount on all software products, including TransTools+, TransTools and others. The offer is valid until January 10, 2025. More information: translatortools.net/blog/news/267-…
#TransToolsPlus #TransTools #xl8
Stanislav Okhvat (@translatortools) 's Twitter Profile Photo

#TransToolsPlus v.2.5 has been released. The new version includes Dual Language Document Assistant — a tool designed to help you create multi-language Word documents quickly and easily. More information: translatortools.net/blog/news/272-… #MsWord #xl8

#TransToolsPlus v.2.5 has been released. The new version includes Dual Language Document Assistant — a tool designed to help you create multi-language Word documents quickly and easily. More information: translatortools.net/blog/news/272-…
#MsWord #xl8
Stanislav Okhvat (@translatortools) 's Twitter Profile Photo

#TransToolsPlus v.2.7 has been released, featuring a powerful upgrade to Tracked Changes Assistant — the new Convert “False” Tracked Changes To Real Tracked Changes tool, and support for the latest Office / Microsoft 365. More: translatortools.net/blog/news/278-… #MsWord #xl8 #TrackedChanges

#TransToolsPlus v.2.7 has been released, featuring a powerful upgrade to Tracked Changes Assistant — the new Convert “False” Tracked Changes To Real Tracked Changes tool, and support for the latest Office / Microsoft 365. More: translatortools.net/blog/news/278-…
#MsWord #xl8 #TrackedChanges
Stanislav Okhvat (@translatortools) 's Twitter Profile Photo

#TransToolsPlus v.2.8 is here with a new redundant bookmark removal feature in Pre-flight Checker, enhanced Multiple Find & Replace, Highlighting Tool and Hide/Unhide Text tool, plus minor improvements and bug fixes. More: translatortools.net/blog/news/279-… #MsWord #xl8 #TransToolsPlus

#TransToolsPlus v.2.8 is here with a new redundant bookmark removal feature in Pre-flight Checker, enhanced Multiple Find & Replace, Highlighting Tool and Hide/Unhide Text tool, plus minor improvements and bug fixes. More: translatortools.net/blog/news/279-…
#MsWord #xl8 #TransToolsPlus