Neuroquark (@neuroquark) 's Twitter Profile
Neuroquark

@neuroquark

Learning with Machines | Cosmophile

ID: 1897396331318284289

linkhttp://neuroquarkk.github.io calendar_today05-03-2025 21:18:54

1,1K Tweet

89 Followers

53 Following

Neuroquark (@neuroquark) 's Twitter Profile Photo

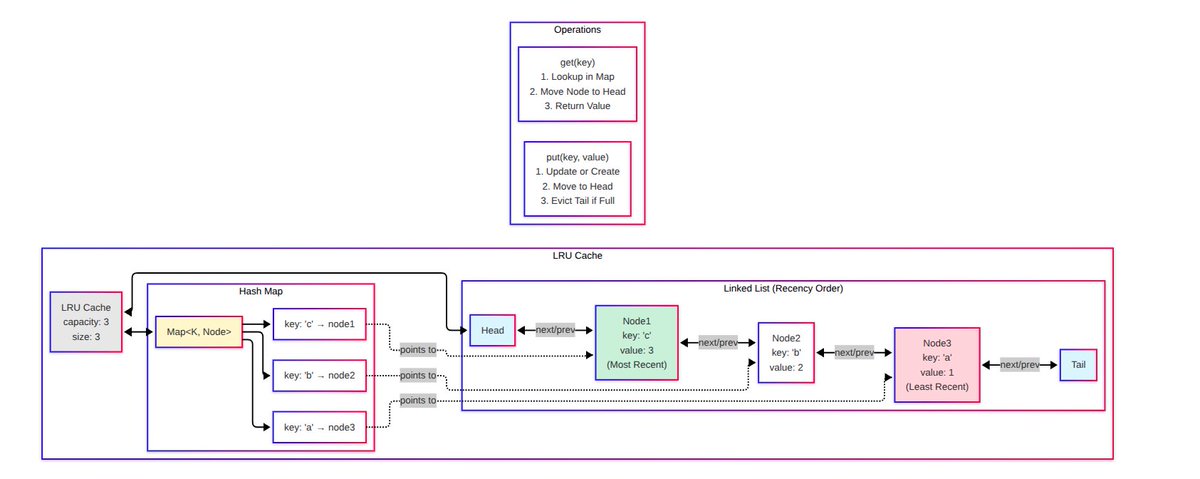
build a simple LRU Cache using a map and a doubly linked list in typescript a lru cache stores a fixed number of items and provides fast access. when full and a new item is added, it evicts the least recently used item the map enables O(1) lookups and the linked list maintains

build a simple LRU Cache using a map and a doubly linked list in typescript

a lru cache stores a fixed number of items and provides fast access. when full and a new item is added, it evicts the least recently used item

the map enables O(1) lookups and the linked list maintains
Neuroquark (@neuroquark) 's Twitter Profile Photo

I actually need 2-3 good friends, people I can just hit up with a half baked idea at 10 pm or who'd actually be down to join a little side project just to see what happens or hackathons

Neuroquark (@neuroquark) 's Twitter Profile Photo

a bloom filter is a probabilistic data structure that efficiently checks whether an element might exist in a set or is definitely absent using a bit array and a few independent hash functions without storing the full data used in databases, protecting them from redundant queries

a bloom filter is a probabilistic data structure that efficiently checks whether an element might exist in a set or is definitely absent using a bit array and a few independent hash functions without storing the full data

used in databases, protecting them from redundant queries
Neuroquark (@neuroquark) 's Twitter Profile Photo

Girlfriend Driven Development (GDD) A new software engineering methodology where all decisions are guided by one simple metric... will this help me get a girlfriend

Neuroquark (@neuroquark) 's Twitter Profile Photo

so I did a bit of searching about this and according to one of the express contributors, the decision came from community feedback over time and was introduced as a breaking change in v5 they mentioned three main reasons behind it: 1. lazy parsing 2. dynamic query parser 3,

Neuroquark (@neuroquark) 's Twitter Profile Photo

Standing here today, holding this certificate, I’m reminded that success is not a single moment, it’s a journey of sweat, sacrifice and self-belief. Today, this recognition reminds me that every challenge faced was a step closer to this moment

Udit (@therealudp) 's Twitter Profile Photo

Neuroquark I love Neuroquark, everyone loves Neuroquark. I say it, everyone say it, absolutely fantastic person, great coder, I great tweeter and a great mom to donkeyy. I love this guy more than I love tariffs

Neuroquark (@neuroquark) 's Twitter Profile Photo

me on ig… vibing to music reels… everything’s fine… couples show up… mood ruined… now I’m feeling the music too

Neuroquark (@neuroquark) 's Twitter Profile Photo

I held as you chipped away at my edges, opinions, strange little habits I mistook the sound of my pieces breaking for the sound of building something now there's just silence and I'm left holding a shape I don't recognize, searching for all the parts of myself I let sweep away