Meta (@metagpt) 's Twitter Profile
Meta

@metagpt

学习原子协议中⚛ MAGA: Make $A Great Again|A币社区:t.me/ARC20_A|3U买一个梦想:bitatom.io/token/a

ID: 1469354946

calendar_today30-05-2013 09:53:30

42 Tweet

1,1K Followers

109 Following

+Shako (@shak0sama) 's Twitter Profile Photo

🔓 通过 Atomicals Protocol ⚛️ 的 ARC20 染色币释放比特币的潜力! 1:1 由聪支撑,拥有强大的 Bitwork 挖矿功能和灵活的铸造选择 🚀 在这张图中探索更多关于 ARC20 的信息,并加入Atomicals 社区!⚛️ #Bitcoin #Atomicals #ARC20 #ColoredCoin #AVM #ATOM $ATOM #Quark #Layer1 #Crypto #Blockchain

🔓 通过 <a href="/atomicalsxyz/">Atomicals Protocol ⚛️</a> 的 ARC20 染色币释放比特币的潜力!
1:1 由聪支撑,拥有强大的 Bitwork 挖矿功能和灵活的铸造选择 🚀

在这张图中探索更多关于 ARC20 的信息,并加入Atomicals 社区!⚛️

#Bitcoin #Atomicals #ARC20 #ColoredCoin #AVM #ATOM $ATOM #Quark #Layer1 #Crypto #Blockchain
Meta (@metagpt) 's Twitter Profile Photo

有没有朋友有能力为 $A 开发网站? 我们需要一个社区官网,如果需要经费,我愿意提供一些A币。 Does anyone have the capability to develop a website for $A? We need a community website, and I am willing to provide some $A for funding. #arc20 #atomicals #a_arc20 $A $A News⚛️

有没有朋友有能力为 $A 开发网站?
我们需要一个社区官网,如果需要经费,我愿意提供一些A币。

Does anyone have the capability to develop a website for $A?
We need a community website, and I am willing to provide some $A for funding.

#arc20 #atomicals #a_arc20 <a href="/ARC20_A/">$A</a> <a href="/A_Atomicals/">$A News⚛️</a>
Meta (@metagpt) 's Twitter Profile Photo

The $A community website is here! a-arc20.com Starting with a simple homepage, we will gradually add more content. A币官网上线,先做一个简单的主页,更多内容会陆续添加!

The $A community website is here!

a-arc20.com

Starting with a simple homepage, we will gradually add more content.

A币官网上线,先做一个简单的主页,更多内容会陆续添加!
我的猫叫金条 (@isyiming) 's Twitter Profile Photo

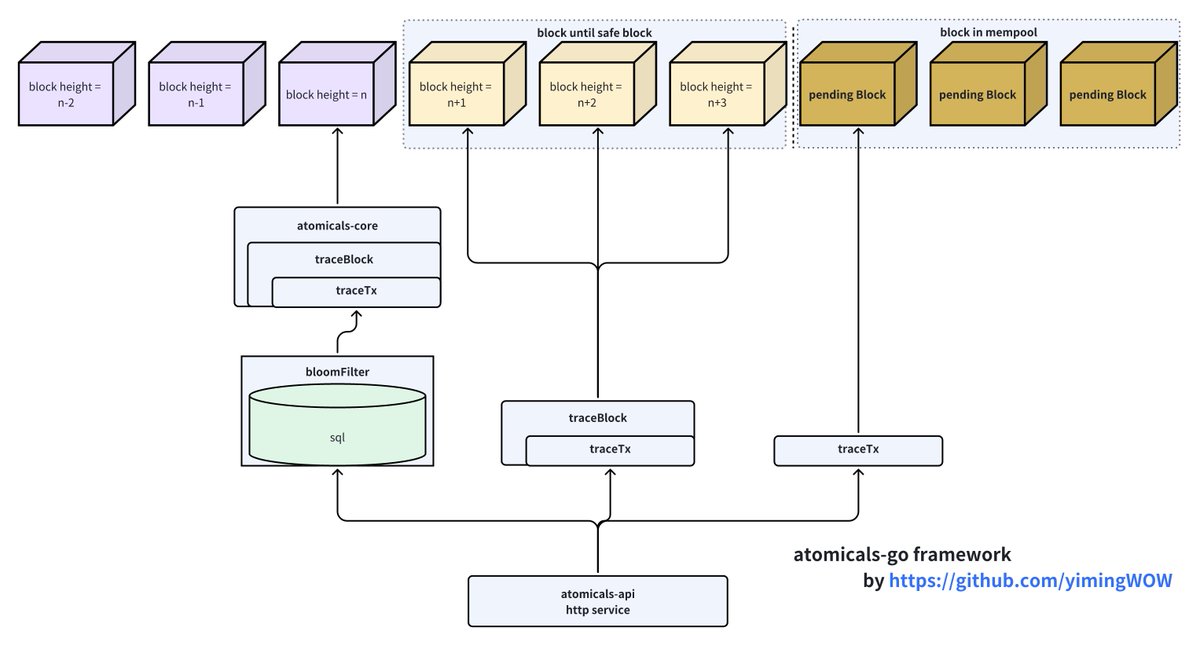
嗨,atomicals-go终于完成了,我简单说一下这个indexer的优点 •占用更少的存储空间:一个完整的btc全节点需要730GB的磁盘空间。atomicals-go不需要btc全节点,你只需要以prune mode运行btc

嗨,atomicals-go终于完成了,我简单说一下这个indexer的优点

•占用更少的存储空间:一个完整的btc全节点需要730GB的磁盘空间。atomicals-go不需要btc全节点,你只需要以prune mode运行btc
Meta (@metagpt) 's Twitter Profile Photo

🧐Atomicals 协议是如何诞生的? 👉一图读懂 #Atomicals 的创建初衷 #AtomicalsProtocol #ARC20 #AVM #原子协议

🧐Atomicals 协议是如何诞生的?
👉一图读懂 #Atomicals 的创建初衷

#AtomicalsProtocol #ARC20 #AVM #原子协议
Atomicals Protocol ⚛️ (@atomicalsxyz) 's Twitter Profile Photo

Atomicals Virtual Machine Beta Software Release ⚡️ It is with great excitement that we announce the initial beta roll out of the #AVM software components. We know it has been a very long wait, and we appreciate your patience. #Atomicals #DigitalObjects #Bitcoin #ARC20 1/

Atomicals Virtual Machine Beta Software Release ⚡️

It is with great excitement that we announce the initial beta roll out of the #AVM software components. We know it has been a very long wait, and we appreciate your patience.

#Atomicals #DigitalObjects #Bitcoin #ARC20

1/
Meta (@metagpt) 's Twitter Profile Photo

看看这张图,第一眼你以为它是元素周期表吗?不,它是比特币上的所有原始操作码! OP_Codes 的力量,人类还一无所知。 AVM将带领人类走进全新数字生命周期! #AVM #Atomicals #OP_Codes

看看这张图,第一眼你以为它是元素周期表吗?不,它是比特币上的所有原始操作码!

OP_Codes 的力量,人类还一无所知。

AVM将带领人类走进全新数字生命周期!

#AVM #Atomicals #OP_Codes
Meta (@metagpt) 's Twitter Profile Photo

想问问懂行的,有哪些小交易所申请 Free Listing 比较容易? 想给一些ARC-20代币四处投点申请,能上一个是一个,小所也值得。 我觉得这是一个值得各种ARC20代币社区各自行动起来的方向。我们需要更多的流量、更多的曝光、更多平台交易所的支持!

Meta (@metagpt) 's Twitter Profile Photo

Neiro一事过后,我终于明白地推才是币圈顶流! 比特币生态下一个地推大队,坤元老师组织的数千人DAO,每天都在开课学习 #Atomicals ,座无虚席🤯 跟我一起说:Atomicals牛逼!

Atomicals Protocol ⚛️ (@atomicalsxyz) 's Twitter Profile Photo

Atomicals Virtual Machine #AVM Sample Crowd Funding Contract Disclaimer: This is a sample crowdfunding template meant for demonstration of the features and capabilities of the #AVM. We are not crowdfunding, and we are providing this for research and educational purposes.

Atomicals Virtual Machine #AVM Sample Crowd Funding Contract

Disclaimer: This is a sample crowdfunding template meant for demonstration of the features and capabilities of the #AVM.  We are not crowdfunding, and we are providing this for research and educational purposes.
Meta (@metagpt) 's Twitter Profile Photo

理论上,#AVM 上线后,也可以做一个 ARC20 的 Pump 平台。以某个或某几个ARC20代币作为本位计价币。 会不会点燃比特币生态的meme summer呢? 智能合约的能力,大可在此发挥作用