phish 🐟 (@dunderhay) 's Twitter Profile
phish 🐟

@dunderhay

ID: 857407087248199680

calendar_today27-04-2017 01:32:34

1,1K Tweet

625 Followers

495 Following

Eiriel (@klinix5) 's Twitter Profile Photo

Publicly disclosing the bluehammer exploit, at the time of writing this, this vulnerability is still unpatched. Full PoC source can be found here - deadeclipse666.blogspot.com/2026/04/public…

Just Hacking Training (JHT) (@justhackinghq) 's Twitter Profile Photo

mstsc /shadow is a built-in Windows feature for RDP session shadowing A technique demonstrated by Slavi Parpulev shows how to attach to a session using its ID and how consent behavior depends on configuration and privileges Learn more: justhacking.com/course/masteri… #cybersecurity

0x12 Dark Development (@salsa12__) 's Twitter Profile Photo

COMouflage: Surrogate Injection New Medium post, in this one we have a great technique used to inject a DLL into the svchost.exe process, masquerading the parent process id. The technique is named COMouflage Surrogate Injection Author: zer02504 medium.com/@s12deff/comou…

COMouflage: Surrogate Injection

New Medium post, in this one we have a great technique used to inject a DLL into the svchost.exe process, masquerading the parent process id. The technique is named COMouflage Surrogate Injection

Author: <a href="/z3ro2504/">zer02504</a>

medium.com/@s12deff/comou…
Emeric Nasi (@emericnasi) 's Twitter Profile Photo

I just wrote a tutorial explaining how to combine Adaptix C2 with MacroPack and ShellcodePack! This provides multiple initial access and EDR evasion options to Adaptix C2 users. Tutorial includes: LNK, CLickOnce, DLL Sideloading, Exe, HTA, etc! #redteam blog.balliskit.com/tutorial-adapt…

ZachXBT (@zachxbt) 's Twitter Profile Photo

1/ Recently an unnamed source shared data exfiltrated from an internal North Korean payment server containing 390 accounts, chat logs, crypto transactions. I spent long hours going through all of it, none of which has ever been publicly released. It revealed an intricate

1/ Recently an unnamed source shared data exfiltrated from an internal North Korean payment server containing 390 accounts, chat logs, crypto transactions.

I spent long hours going through all of it, none of which has ever been publicly released.

It revealed an intricate
justadevrino (@justadeverino) 's Twitter Profile Photo

As someone who scraped for a living for years, anyone recommending lightpanda to do it shows that they don’t have any experience regarding the subject. Only one thing to understand: TLS Fingerprinting You can have the fastest headless setup, puppeteer, lightpanda,… one wrong

As someone who scraped for a living for years, anyone recommending lightpanda to do it shows that they don’t have any experience regarding the subject.

Only one thing to understand:
TLS Fingerprinting

You can have the fastest headless setup, puppeteer, lightpanda,… one wrong
SEKTOR7 Institute (@sektor7net) 's Twitter Profile Photo

Persistence Techniques That Persist An overview of evolving persistence methods in malware and red team operations. A post by Ari Novick. Source: cyberark.com/resources/thre… #redteam #blueteam #maldev #malwaredevelopment

Co11ateral (@co11ateral) 's Twitter Profile Photo

KslKatzBOF Havoc C2 BOF port of the KslD.sys BYOVD technique. Credential extraction from lsass via physical memory. No OpenProcess, no auditable API calls github.com/Muz1K1zuM/kslk… #apt #redteam

KslKatzBOF

Havoc C2 BOF port of the KslD.sys BYOVD technique. Credential extraction from lsass via physical memory. No OpenProcess, no auditable API calls

github.com/Muz1K1zuM/kslk…

#apt #redteam
🕳 (@sekurlsa_pw) 's Twitter Profile Photo

github.com/senderend/ghos… “NTLM HTTP relay tool with SOCKS proxy for browser session hijacking. 1️⃣Capture NTLM auth, 2️⃣relay to HTTP/HTTPS targets, 3️⃣then browse as the victim through a SOCKS ❄️proxy. This works even when cookie replay doesn't.” 🎯 github.com/senderend/ghos…

Smukx.E (@5mukx) 's Twitter Profile Photo

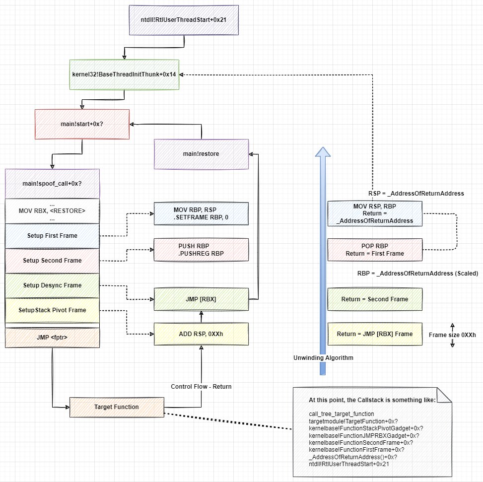
Implementing a dynamic Call Stack Spoofer TL;DR: PoC to implement of a true dynamic stack spoofer, which will allow us not only to spoof the call stack to our call, but also to hide the real origin of the call... klezvirus.github.io/posts/Stackmoo…

Implementing a dynamic Call Stack Spoofer

TL;DR: PoC to implement of a true dynamic stack spoofer, which will allow us not only to spoof the call stack to our call, but also to hide the real origin of the call... 

klezvirus.github.io/posts/Stackmoo…
Nicolas Krassas (@dinosn) 's Twitter Profile Photo

EDR/XDR Bypass and Detection Evasion Techniques: An Investigation of Advanced Evasion Strategies from a Red Team Perspective meetcyber.net/edr-xdr-bypass…

Beau Bullock (@dafthack) 's Twitter Profile Photo

I’m excited to announce my newest training course, Breaching M365, is now available on-demand through Antisyphon Training. For $295, you get a full offensive methodology for attacking Microsoft 365 environments, from unauthenticated recon and initial access to OAuth abuse,

I’m excited to announce my newest training course, Breaching M365, is now available on-demand through <a href="/Antisy_Training/">Antisyphon Training</a>. 

For $295, you get a full offensive methodology for attacking Microsoft 365 environments, from unauthenticated recon and initial access to OAuth abuse,
𝙁 𝙀 𝙇 𝙄 𝙓 𝙈 (@felixm_pw) 's Twitter Profile Photo

Introducing Combat Theater, a malware technique emulator built for blue teams, detection engineers and security researchers to perform testing and detection validation quickly and easily. Check out the introduction blog to learn more! combat.theater/blogs/introduc…

Eiriel (@klinix5) 's Twitter Profile Photo

In response to CVE-2026-33825 (BlueHammer patch), The RedSun, a new unpatched windows defender EoP vulnerability has been publicly disclosed and can be found here - deadeclipse666.blogspot.com/2026/04/public…

SEKTOR7 Institute (@sektor7net) 's Twitter Profile Photo

Initial Access with sideloading. Using DLL sideloading for initial access in red team operations. A post by Print3M Source: print3m.github.io/blog/dll-sidel… #redteam #blueteam #maldev #malwaredevelopment

SpecterOps (@specterops) 's Twitter Profile Photo

NTLMv1 is still out there. And now it’s easier than ever to break. Skyler Knecht walks through how Google’s rainbow tables make NT hash recovery practical, no third-party service required. Check it out! ⤵️ ghst.ly/4vqx9Id