Aaron Wen (@wenjinlong89757) 's Twitter Profile
Aaron Wen

@wenjinlong89757

Master of Engineering Management & Java Developer & Computer Science & Business & Financial & Latest News & Thinking & Leadership & Company

ID: 1596244465978867712

calendar_today25-11-2022 20:48:40

1,1K Tweet

249 Followers

4,4K Following

Tom Huang (@tuturetom) 's Twitter Profile Photo

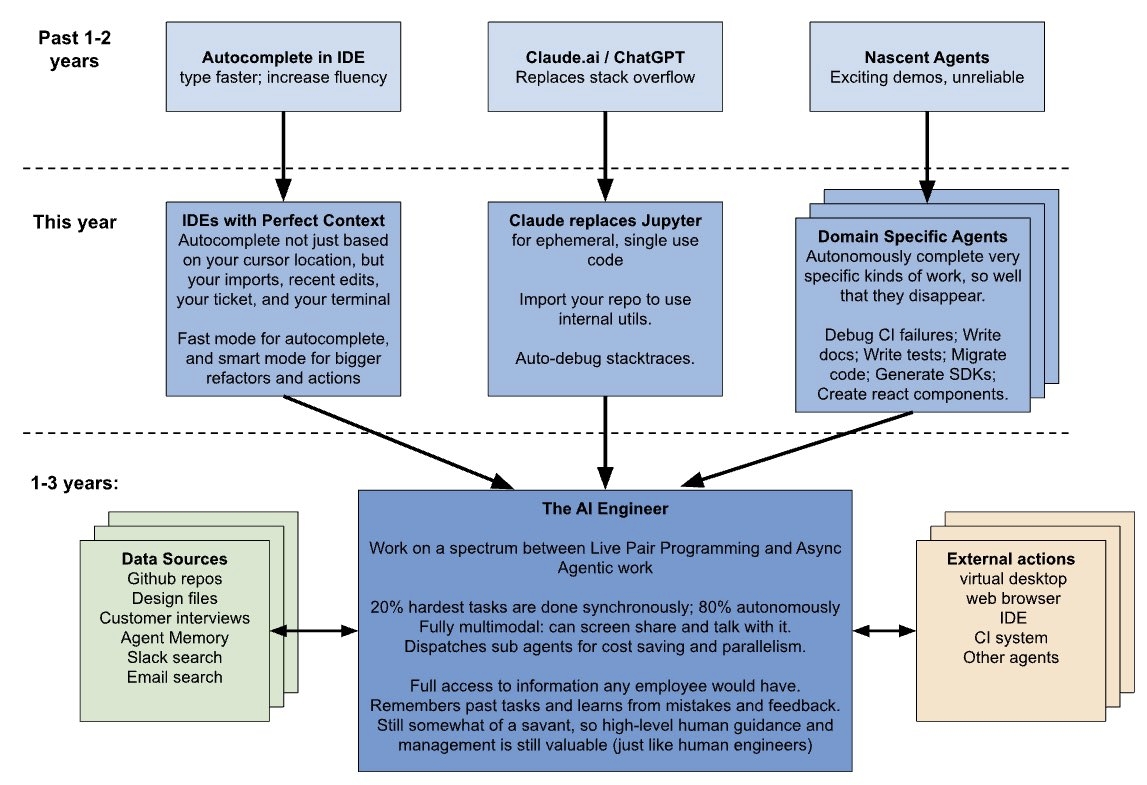
比较过去,现在和未来 1~3 年编程的变化: - 过去 1~2 年:Github Copilot/ChatGPT 替代搜索 Stackoverflow、补全代码 - 现在:Devin/Cursor 感知整个 Repo 上下文,搜索代码、生成多个文件、自动调试 - 未来 1~3 年:进化为 AI Engineer,替代 80% 的日常编程

比较过去,现在和未来 1~3 年编程的变化:

- 过去 1~2 年:Github Copilot/ChatGPT 替代搜索 Stackoverflow、补全代码
- 现在:Devin/Cursor 感知整个 Repo 上下文,搜索代码、生成多个文件、自动调试
- 未来 1~3 年:进化为 AI Engineer,替代 80% 的日常编程
曾老师 (@wuhanomad) 's Twitter Profile Photo

大部分人不适合发财。 钱的反噬太大。没很高的德行、智慧、格局、认知很难扛得住。多数人当钱的数量,到达一定量的时候, 就会无视规则、礼仪、尊重,底线、人格、道德。 最后会成为钱的奴隶。

無相 (@wuxiang2022) 's Twitter Profile Photo

你是六亲缘浅之人吗? 所谓六亲,通常泛指有血缘的亲属和婚姻关系的人,但是严重缺少共同的三观。所谓缘浅,就是姥姥不疼舅舅不爱与家亲眷属关系淡漠,甚至少子女无后代的人。 六亲缘浅的人生路显得寂寞孤独,亲戚朋友指望不上,知己的朋友更没有。凭能力一步一脚印,在吃亏上当中白手起家。但这种人

你是六亲缘浅之人吗?

所谓六亲,通常泛指有血缘的亲属和婚姻关系的人,但是严重缺少共同的三观。所谓缘浅,就是姥姥不疼舅舅不爱与家亲眷属关系淡漠,甚至少子女无后代的人。

六亲缘浅的人生路显得寂寞孤独,亲戚朋友指望不上,知己的朋友更没有。凭能力一步一脚印,在吃亏上当中白手起家。但这种人
图拉鼎 (@tualatrix) 's Twitter Profile Photo

有个服务要用支付宝付款,于是掏出很久没用的支付宝扫码支付。付款成功后,「花呗」它又冒出了!幸好这次我没有无意识地点了「确认」。 好想问问支付宝官方,你们这个设计背后,有多少人误触最后开通的花呗,毕竟我上次也误触了。 为什么有白纸黑字的关于金融协议条款的东西,误触也能开通?

有个服务要用支付宝付款,于是掏出很久没用的支付宝扫码支付。付款成功后,「花呗」它又冒出了!幸好这次我没有无意识地点了「确认」。

好想问问支付宝官方,你们这个设计背后,有多少人误触最后开通的花呗,毕竟我上次也误触了。

为什么有白纸黑字的关于金融协议条款的东西,误触也能开通?
Morris (@morris_lt) 's Twitter Profile Photo

我觉得我们人活在这个世界上的主线任务,真的就是照顾好自己,担起能够让自己幸福的能力。其他人的感受不是我应该承受的责任,同样,我的感受也不是别人需要承担的责任。我们每一个人大部分的烦恼,99%都是来自于人际关系。你像我就是一个特别容易内耗的人,以前我总是会因为别人的某些闪光点而变得自

GitHubDaily (@github_daily) 's Twitter Profile Photo

GitHub 上一份学术资源中文翻译合集:gpt-translated-pdf-zh,学习路上的宝藏库。 整理了众多计算机科学、数学、机器学习领域的经典教材中文翻译版,涵盖从基础算法到前沿 AI 技术的各个方面。 GitHub:github.com/it-ebooks-0/gp… 所有资料都是 PDF

GitHub 上一份学术资源中文翻译合集:gpt-translated-pdf-zh,学习路上的宝藏库。

整理了众多计算机科学、数学、机器学习领域的经典教材中文翻译版,涵盖从基础算法到前沿 AI 技术的各个方面。

GitHub:github.com/it-ebooks-0/gp…

所有资料都是 PDF
失业观察日报 (@dutyge) 's Twitter Profile Photo

什么事情是你当了老板才知道的? 想搞餐饮加盟的可以看看这篇,小店关门后的复盘,巨坑。 👇

什么事情是你当了老板才知道的?

想搞餐饮加盟的可以看看这篇,小店关门后的复盘,巨坑。
👇