Manny4sure (💚,🫛) (@manny4sure) 's Twitter Profile
Manny4sure (💚,🫛)

@manny4sure

ID: 1525813566

calendar_today17-06-2013 20:42:24

153 Tweet

25 Followers

49 Following

D2 Finance (@d2_finance) 's Twitter Profile Photo

✅ HYPE++ cap 100% filled—community demand crushed it! ✅ D2 hits ATH TVL of $15M on Hyperliquid strategies. ✅ $HYPE smashing its own ATH. Feels damn good to be jeff.hl aligned, building real flow in the Hyperliquid eco. More upside for HyperLend Felix

✅ HYPE++ cap 100% filled—community demand crushed it!

✅ D2 hits ATH TVL of $15M on Hyperliquid strategies.

✅ $HYPE smashing its own ATH.

Feels damn good to be <a href="/chameleon_jeff/">jeff.hl</a> aligned, building real flow in the <a href="/HyperliquidX/">Hyperliquid</a> eco.

More upside for <a href="/hyperlendx/">HyperLend</a> <a href="/felixprotocol/">Felix</a>
lennieyoo 🫐 (@lennart_0172) 's Twitter Profile Photo

D2 Finance making moves 👀 With 2+ years on-chain track record, D2 Finance is growing TVL step by step with solid APRs and now they’re slowly migrating to Hyperliquid See some of the strategy APRs in the next post 👇

D2 Finance (@d2_finance) 's Twitter Profile Photo

At D2 Finance we wear many hats as a Hyperliquid-centric protocol — by TVL, deployment, millions traded on HyperCore daily, and CoreWrite integration (where we’ve dedicated all our limited resources as a bootstrapped team). We expect all our strategies will evolve alongside

At D2 Finance we wear many hats as a <a href="/HyperliquidX/">Hyperliquid</a>-centric protocol — by TVL, deployment, millions traded on HyperCore daily, and CoreWrite integration (where we’ve dedicated all our limited resources as a bootstrapped team).

We expect all our strategies will evolve alongside
D2 Finance (@d2_finance) 's Twitter Profile Photo

⚔️Hyperliquid ‘ $USDH Wars ⚔️ At D2 we’re traders, not politicians. All we want: clean DeFi legos → to build cool products → to help us keep delivering the top performance in DeFi (3 Sharpe since Dec ‘23, no down epoch for HYPE++). So what do we do with really OUR USERS

⚔️<a href="/HyperliquidX/">Hyperliquid</a> ‘ $USDH Wars ⚔️

At D2 we’re traders, not politicians.

All we want: clean DeFi legos → to build cool products → to help us keep delivering the top performance in DeFi (3 Sharpe since Dec ‘23, no down epoch for HYPE++).

So what do we do with really OUR USERS
D2 Finance (@d2_finance) 's Twitter Profile Photo

🟢 The D2 $HYPE Assistance Fund 2.0 🟢 Inspired by @hyperunit & Hyperdrive — we TWAP’d $HYPE at 38.140 in early Aug, waited for Pendle deployment (cc RightSide 🉐 Crypto Linn TN | PendleBoros), and now the long-awaited dgnHYPE++ strategy is live: ⚡️ HYPE collateral →

🟢 The D2 $HYPE Assistance Fund 2.0 🟢

Inspired by @hyperunit &amp; <a href="/hyperdrivedefi/">Hyperdrive</a> — we TWAP’d $HYPE at 38.140 in early Aug, waited for <a href="/pendle_fi/">Pendle</a> deployment (cc <a href="/Rightsideonly/">RightSide</a> <a href="/crypto_linn/">🉐 Crypto Linn</a> <a href="/tn_pendle/">TN | PendleBoros</a>), and now the long-awaited dgnHYPE++ strategy is live:

⚡️ HYPE collateral →
0x₿SΞRV3R (@jeffmakvs) 's Twitter Profile Photo

Smol brains assemble and thank big brains allowing me to get exposure to these strategies just by sophisiticatedly clicking one button

Smol brains assemble and thank big brains allowing me to get exposure to these strategies just by sophisiticatedly clicking one button
D2 Finance (@d2_finance) 's Twitter Profile Photo

daz Yeah, we tested it while exploring HyperEVM integration. Their APR is shown gross of fees — understandable since users can choose when to rebalance, etc. But realistically, you can’t match results unless: 1️⃣ You have fee/staking $HYPE advantages like we do in our

D2 Finance (@d2_finance) 's Twitter Profile Photo

GG to Noel.hl (theo arc) kirbycrypto Velocity.hl for throwing the best TOKEN2049 event, hands down; and finally giving us the first proper meal of the week 💚(back to the gym ASAP 😅) Massive respect for builders who grind and ship no matter what things that’s the Hyperliquid way 💚

D2 Finance (@d2_finance) 's Twitter Profile Photo

HYPE++ Epoch recap 📈 ~17% APR last epoch 📊 39.4% absolute return since inception (nov 24') 1⃣ ~ 40% of last epoch PnL came from our gamma replication sub-sleeve, where we captured outsized returns during the recent DAT mania 2⃣ We were able to trade HYPE volatility both ways

HYPE++ Epoch recap

📈 ~17% APR last epoch
📊 39.4% absolute return since inception (nov 24')

1⃣ ~ 40% of last epoch PnL came from our gamma replication sub-sleeve, where we captured outsized returns during the recent DAT mania

2⃣ We were able to trade HYPE volatility both ways
D2 Finance (@d2_finance) 's Twitter Profile Photo

Best $BTC real yield in all of DeFi — and farming Unit and Hyperliquid S3 at the same time? 🤝 Any thoughts, Stephen | DeFi Dojo? 👀 hXXI just wrapped an exceptional epoch: ✅ +11% APR last epoch ✅ 10.6% APR since inception (+3.7% cumulative) ✅ No exposure / risk for most

Best $BTC real yield in all of DeFi — and farming <a href="/hyperunit/">Unit</a> and <a href="/HyperliquidX/">Hyperliquid</a> S3 at the same time? 🤝 Any thoughts, <a href="/phtevenstrong/">Stephen | DeFi Dojo</a>? 👀

hXXI just wrapped an exceptional epoch:

✅ +11% APR last epoch
✅ 10.6% APR since inception (+3.7% cumulative)
✅ No exposure / risk for most
D2 Finance (@d2_finance) 's Twitter Profile Photo

They are predicting "Onchain Vaults" will be the narrative for 2026. We just dropped our 2-Year Anniversary report proving WE were already ‘the trade’ for 2024 & 2025. ✅ +190% ✅ 2.7 Sharpe ✅ 1B+ traded ✅ Uncorrelated ✅ Actual institutional trading experience ( NOT

They are predicting "Onchain Vaults" will be the narrative for 2026.

We just dropped our 2-Year Anniversary report proving WE were already ‘the trade’ for 2024 &amp; 2025.

✅ +190% 
✅ 2.7 Sharpe
✅ 1B+ traded
✅ Uncorrelated
✅ Actual institutional trading experience ( NOT
D2 Finance (@d2_finance) 's Twitter Profile Photo

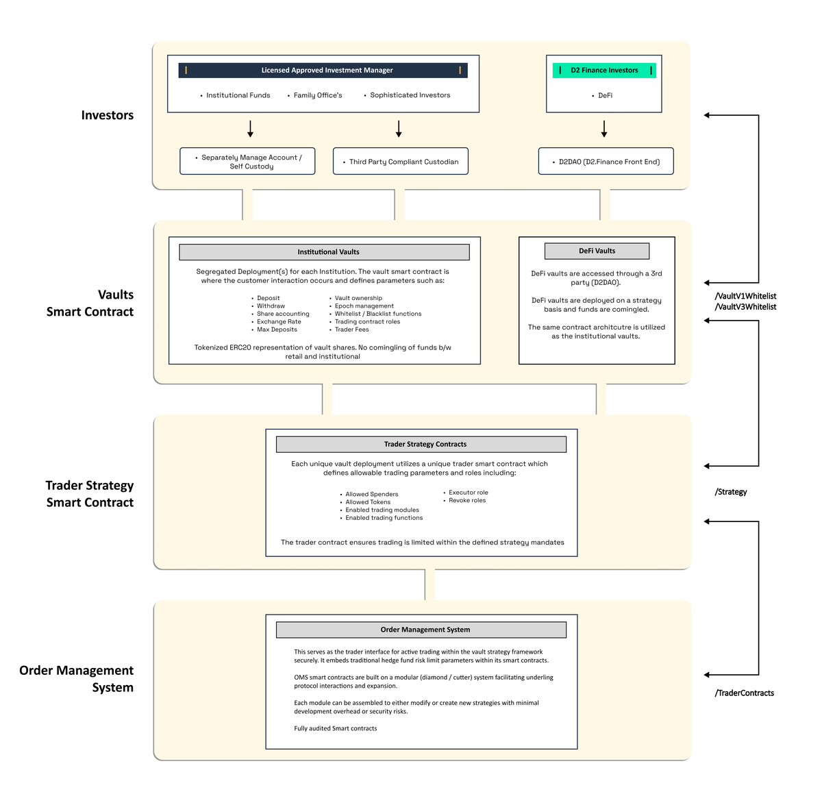
TLDR on the Market Structure Bill: A major win for D2. Great recap by Justin Slaughter As the market digests the 278-page bill, we're already live with the target architecture: • BVI-licensed Asset Manager • Decentralized Front-End Check the 2-Year Report below for the breakdown (only

D2 Finance (@d2_finance) 's Twitter Profile Photo

"Standing on the shoulders of giants." That’s the secret to our +194.5% returns since Dec '23. We deliver alpha at scale simply because we work with the #1 : 👻 Aave: #1 Lending. DeFi isn't DeFi without it. (Stani.eth Marc ”七十 Billy” Zeller pls go get a beer & make peace 🤝) 📈

"Standing on the shoulders of giants." 

That’s the secret to our +194.5% returns since Dec '23.

We deliver alpha at scale simply because we work with the #1 :

👻 <a href="/aave/">Aave</a>: #1 Lending. DeFi isn't DeFi without it. (<a href="/StaniKulechov/">Stani.eth</a> <a href="/Marczeller/">Marc ”七十 Billy” Zeller</a> pls go get a beer &amp; make peace 🤝)

📈
D2 Finance (@d2_finance) 's Twitter Profile Photo

One structural failure of the Ethereum was tolerance to scammers. vitalik.eth and others allowed extractors to coexist with builders until the signal drowned in noise in name of ‘credible neutrality’. Hyperliquid to be the house of all finance must be different. As

One structural failure of the <a href="/ethereum/">Ethereum</a> was tolerance to scammers. 

<a href="/VitalikButerin/">vitalik.eth</a> and others allowed extractors to coexist with builders until the signal drowned in noise in name of ‘credible neutrality’.

<a href="/HyperliquidX/">Hyperliquid</a> to be the house of all finance must be different.

As
D2 Finance (@d2_finance) 's Twitter Profile Photo

We are only as good as our last trade. While our +194.5% return and 2.6 Sharpe Ratio since Dec '23 define our performance, our architecture defines our integrity. If audits are standard. Economic security is rare. Most vault competitors operate on a "rush for the exit" model.

We are only as good as our last trade.

While our +194.5% return and 2.6 Sharpe Ratio since Dec '23 define our performance, our architecture defines our integrity.

If audits are standard. Economic security is rare.

Most vault competitors operate on a "rush for the exit" model.
D2 Finance (@d2_finance) 's Twitter Profile Photo

hSOL crushed another epoch: +9.3% absolute return ✅ No need to annualize it, kek ⤴️ What Drove Performance? One clean trade trigger carried the load. • With TVL dipping, most platform sizing models essentially "round to zero" (meaning models do not populate the blotter)...

hSOL crushed another epoch: +9.3% absolute return  ✅

No need to annualize it, kek

⤴️ What Drove Performance?
One clean trade trigger carried the load.
• With TVL dipping, most platform sizing models essentially "round to zero" (meaning models do not populate the blotter)...
Serg Guti | D2++ 🐻⛓️ (@lessg089) 's Twitter Profile Photo

MetFi DAO (we're hiring) Have y’all heard of D2 Finance this protocol is the pinnacle of Low risk #DeFi made for institutional investors, family offices and #DAOs check out their two year report and find out for yourself why this is a must for treasuries using #Web3 x.com/D2_Finance/sta…

<a href="/MetFi_DAO/">MetFi DAO (we're hiring)</a> Have y’all heard of <a href="/D2_Finance/">D2 Finance</a> this protocol is the pinnacle of Low risk #DeFi made for institutional investors, family offices and #DAOs check out their two year report and find out for yourself why this is a must for treasuries using #Web3  x.com/D2_Finance/sta…