James Dunkerley (@jdunkerley) 's Twitter Profile
James Dunkerley

@jdunkerley

Husband, Father of 2, and sometimes a developer.... VP of Engineering at Enso. Alteryx ACE emeritus...

ID: 36399812

linkhttp://jdunkerley.co.uk calendar_today29-04-2009 16:29:07

2,2K Tweet

618 Takipçi

492 Takip Edilen

James Dunkerley (@jdunkerley) 's Twitter Profile Photo

I just completed "Haunted Wasteland" - Day 8 - Advent of Code 2023 adventofcode.com/2023/day/8 #AdventOfCode using Enso Analytics. Took me a little time to spot that part 2 was all about the loops and using LCM. Needed to add some code by hand for this one :(.

I just completed "Haunted Wasteland" - Day 8 - Advent of Code 2023 adventofcode.com/2023/day/8 #AdventOfCode using <a href="/enso_org/">Enso Analytics</a>.

Took me a little time to spot that part 2 was all about the loops and using LCM. Needed to add some code by hand for this one :(.
James Dunkerley (@jdunkerley) 's Twitter Profile Photo

I just completed "Pipe Maze" - Day 10 - Advent of Code 2023 adventofcode.com/2023/day/10 #AdventOfCode using Enso Analytics. Part 2 took a lot of thought.

I just completed "Pipe Maze" - Day 10 - Advent of Code 2023 adventofcode.com/2023/day/10 #AdventOfCode using <a href="/enso_org/">Enso Analytics</a>.

Part 2 took a lot of thought.
James Dunkerley (@jdunkerley) 's Twitter Profile Photo

I just completed "Cosmic Expansion" - Day 11 - Advent of Code 2023 adventofcode.com/2023/day/11 #AdventOfCode using Enso Analytics. Life stuff meaning falling behind but this one was nice.

I just completed "Cosmic Expansion" - Day 11 - Advent of Code 2023 adventofcode.com/2023/day/11 #AdventOfCode using <a href="/enso_org/">Enso Analytics</a>. Life stuff meaning falling behind but this one was nice.
James Dunkerley (@jdunkerley) 's Twitter Profile Photo

Finally, back to it after December got in the way (as usual). I just completed "Hot Springs" - Day 12 - Advent of Code 2023 adventofcode.com/2023/day/12 #AdventOfCode using Enso Analytics. Recursion and Memorization - not really in the GUI and not quick!

Finally, back to it after December got in the way (as usual).
I just completed "Hot Springs" - Day 12 - Advent of Code 2023 adventofcode.com/2023/day/12 #AdventOfCode using <a href="/enso_org/">Enso Analytics</a>. 

Recursion and Memorization - not really in the GUI and not quick!
James Dunkerley (@jdunkerley) 's Twitter Profile Photo

I just completed "Point of Incidence" - Day 13 - Advent of Code 2023 using Enso Analytics adventofcode.com/2023/day/13 #AdventOfCode Nice to be easy to do part 2 almost for free.

I just completed "Point of Incidence" - Day 13 - Advent of Code 2023 using <a href="/enso_org/">Enso Analytics</a>  adventofcode.com/2023/day/13 #AdventOfCode 
Nice to be easy to do part 2 almost for free.
James Dunkerley (@jdunkerley) 's Twitter Profile Photo

I just completed "Parabolic Reflector Dish" - Day 14 - Advent of Code 2023 using Enso Analytics adventofcode.com/2023/day/14 #AdventOfCode Annoying off by 1 error on my first go, but got there after a bit of checking. Part 1 was easily doable in GUI, and Part 2 needed to be in code.

I just completed "Parabolic Reflector Dish" - Day 14 - Advent of Code 2023 using <a href="/enso_org/">Enso Analytics</a> adventofcode.com/2023/day/14 #AdventOfCode 

Annoying off by 1 error on my first go, but got there after a bit of checking. Part 1 was easily doable in GUI, and Part 2 needed to be in code.
James Dunkerley (@jdunkerley) 's Twitter Profile Photo

I just completed "Lens Library" - Day 15 - Advent of Code 2023 using @Enso_org adventofcode.com/2023/day/15 #AdventOfCode Nice and straight forward with just the top level functions.

I just completed "Lens Library" - Day 15 - Advent of Code 2023 using @Enso_org adventofcode.com/2023/day/15 #AdventOfCode 

Nice and straight forward with just the top level functions.
James Dunkerley (@jdunkerley) 's Twitter Profile Photo

I just completed "The Floor Will Be Lava" - Day 16 - Advent of Code 2023 using @Enso_org adventofcode.com/2023/day/16 #AdventOfCode Missed an edge case bug which took me a while to spot. Had to write part not in IDE.

I just completed "The Floor Will Be Lava" - Day 16 - Advent of Code 2023 using @Enso_org adventofcode.com/2023/day/16 #AdventOfCode 

Missed an edge case bug which took me a while to spot. Had to write part not in IDE.
James Dunkerley (@jdunkerley) 's Twitter Profile Photo

Here's my solution to #PreppinData's Valentine's Day Challenge. Using the newest Enso Analytics release - blog with some more details coming soon! Thanks to Jenny Martin for it.

Here's my solution to #PreppinData's Valentine's Day Challenge. Using the newest <a href="/enso_org/">Enso Analytics</a> release - blog with some more details coming soon! 
Thanks to <a href="/JennyMartinDS14/">Jenny Martin</a> for it.
James Dunkerley (@jdunkerley) 's Twitter Profile Photo

#PreppinData 2024 Week 8 solved use Enso Analytics. Nice to be able to build it all using the improved IDE and widgets. I'm not sure if I computed average flights per year that well, but I got similar answers! Thanks @Datejedininja Jenny Martin and Tom Prowse

#PreppinData 2024 Week 8 solved use <a href="/enso_org/">Enso Analytics</a>.
Nice to be able to build it all using the improved IDE and widgets. I'm not sure if I computed average flights per year that well, but I got similar answers!
Thanks @Datejedininja <a href="/JennyMartinDS14/">Jenny Martin</a> and <a href="/TomProwse1/">Tom Prowse</a>
James Dunkerley (@jdunkerley) 's Twitter Profile Photo

Finally got time to do this week's #PreppinData in Enso Analytics. The grouped row number and different join kinds, made building it straight forward. Some ideas of tweaks to add to the libraries to make it easier. Thanks Carl Allchin, Jenny Martin and Tom Prowse

Finally got time to do this week's #PreppinData in <a href="/enso_org/">Enso Analytics</a>. The grouped row number and different join kinds, made building it straight forward. Some ideas of tweaks to add to the libraries to make it easier.
Thanks <a href="/Datajedininja/">Carl Allchin</a>, <a href="/JennyMartinDS14/">Jenny Martin</a> and <a href="/TomProwse1/">Tom Prowse</a>
James Dunkerley (@jdunkerley) 's Twitter Profile Photo

It's great to get back to trying a #preppindata challenge using Enso Analytics. The improved short forms and all the work on the IDE made the experience really great to solve it. Thanks Carl Allchin, Jenny Martin, Tom Prowse and Andrew Tobin for the challenge.

It's great to get back to trying a #preppindata challenge using <a href="/Enso_org/">Enso Analytics</a>. 

The improved short forms and all the work on the IDE made the experience really great to solve it.

Thanks <a href="/Datajedininja/">Carl Allchin</a>, <a href="/JennyMartinDS14/">Jenny Martin</a>, <a href="/TomProwse1/">Tom Prowse</a> and Andrew Tobin for the challenge.
James Dunkerley (@jdunkerley) 's Twitter Profile Photo

I just completed "Historian Hysteria" - Day 1 - Advent of Code 2024 adventofcode.com/2024/day/1 #AdventOfCode using Enso Analytics. A nice gentle start but sure will get harder! community.ensoanalytics.com/c/advent-of-co…

I just completed "Historian Hysteria" - Day 1 - Advent of Code 2024 adventofcode.com/2024/day/1 #AdventOfCode using <a href="/enso_org/">Enso Analytics</a>. A nice gentle start but sure will get harder! community.ensoanalytics.com/c/advent-of-co…
James Dunkerley (@jdunkerley) 's Twitter Profile Photo

I've completed "Red-Nosed Reports"—Day 2—Advent of Code 2024 adventofcode.com/2024/day/2 #AdventOfCode using Enso Analytics. It was a nice challenge, but I probably overcomplicated it a bit. Read more on our community: community.ensoanalytics.com/c/advent-of-... #EnsoAnalytics #DataAnalytics

I've completed "Red-Nosed Reports"—Day 2—Advent of Code 2024 adventofcode.com/2024/day/2 #AdventOfCode using <a href="/enso_org/">Enso Analytics</a>. It was a nice challenge, but I probably overcomplicated it a bit. Read more on our community: community.ensoanalytics.com/c/advent-of-...
#EnsoAnalytics #DataAnalytics
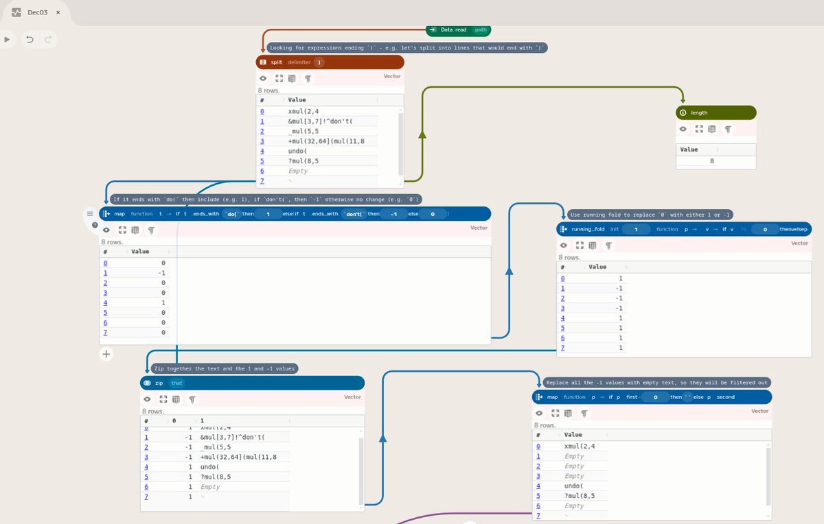
Jaroslav Tulach (@jaroslavtulach) 's Twitter Profile Photo

I just completed "Mull It Over" in Enso Analytics - Day 3 - Advent of Code 2024 adventofcode.com/2024/day/3 #AdventOfCode I am starting to become friend of - #fold - #running_fold - #zip Of course, #map and #filter were always my favorite functions.

I just completed "Mull It Over" in <a href="/enso_org/">Enso Analytics</a> - Day 3 - Advent of Code 2024 adventofcode.com/2024/day/3 #AdventOfCode 

I am starting to become friend of
- #fold
- #running_fold
- #zip

Of course, #map and #filter were always my favorite functions.
James Dunkerley (@jdunkerley) 's Twitter Profile Photo

I've completed "Mull It Over" - Day 3 - Advent of Code 2024 #AdventOfCode adventofcode.com/2024/day/3 using Enso Analytics. Part 1 was a nice Regex problem. Part 2, I was overcomplicating it, then found how to do it with simple components. #DataAnalytics community.ensoanalytics.com/c/advent-of-co…

I've completed "Mull It Over" - Day 3 - Advent of Code 2024 #AdventOfCode adventofcode.com/2024/day/3 using <a href="/enso_org/">Enso Analytics</a>. Part 1 was a nice Regex problem. Part 2, I was overcomplicating it, then found how to do it with simple components.
#DataAnalytics
community.ensoanalytics.com/c/advent-of-co…
James Dunkerley (@jdunkerley) 's Twitter Profile Photo

I just completed "Ceres Search" - Day 4 - Advent of Code 2024 #AdventOfCode adventofcode.com/2024/day/4 using Enso Analytics. The same approach for both parts using a collapsed function to create dynamic formulas. community.ensoanalytics.com/c/advent-of-co… #DataAnalytics

I just completed "Ceres Search" - Day 4 - Advent of Code 2024 #AdventOfCode adventofcode.com/2024/day/4 using <a href="/enso_org/">Enso Analytics</a>. The same approach for both parts using a collapsed function to create dynamic formulas.
community.ensoanalytics.com/c/advent-of-co… #DataAnalytics
Jaroslav Tulach (@jaroslavtulach) 's Twitter Profile Photo

Enso Analytics is thrilled to announce #Enso 2025.2! This major update brings 30% #faster workflow #execution and powerful new features for seamless data analytics. Try it with a 30-day #free trial. Unlock #smarter #analytics today! ensoanalytics.com/download

<a href="/enso_org/">Enso Analytics</a> is  thrilled to announce #Enso 2025.2! This major update brings 30% #faster workflow #execution and powerful new features for seamless data analytics.

Try it with a 30-day #free trial. Unlock #smarter #analytics today! 

ensoanalytics.com/download