Ryan Carson (@ryancarson) 's Twitter Profile
Ryan Carson

@ryancarson

CEO Founder for 20 years 👉 Built and sold 3 startups 🧑‍💻 @intel AI 💬 Opinions my own

ID: 14763

linkhttps://ryancarson.com calendar_today22-11-2006 11:35:48

52,52K Tweet

144,144K Takipçi

12,12K Takip Edilen

Vercel Changelog (@vercel_changes) 's Twitter Profile Photo

Introducing Remend (𝚗𝚙𝚖 𝚒 𝚛𝚎𝚖𝚎𝚗𝚍), a tiny standalone package that fixes incomplete Markdown from streaming AI. It now powers Streamdown's core recovery engine so text like **𝚃𝚑𝚒𝚜 𝚒𝚜 𝚋𝚘𝚕𝚍 𝚝𝚎𝚡𝚝 renders correctly every time. vercel.com/changelog/new-…

Ryan Carson (@ryancarson) 's Twitter Profile Photo

DurableAgents are wild. Out of the box you get … 1) Resumability (no state management) 2) Observability (you literally just deploy with zero config and it all works) 3) Deterministic tool calls as “steps”

Ryan Carson (@ryancarson) 's Twitter Profile Photo

Doing content marketing and strategy with Amp is a dream come true. It’s like I have a whole content and SEO/AEO team ready and cranking. What a time to be a founder!

Amp — Research Preview (@ampcode) 's Twitter Profile Photo

Amp, it turns out, is very good with terminals. Last week, it added true color support to Thorsten's terminal emulator. All the way from screenshot to Rust to Metal shaders on the GPU.

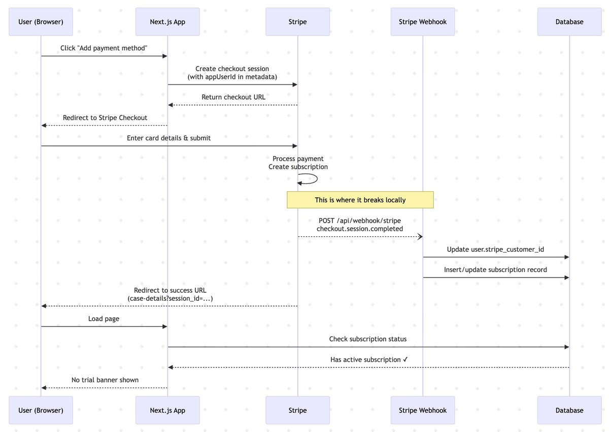
Ryan Carson (@ryancarson) 's Twitter Profile Photo

I was working on a feature that required me to do some Stripe testing, and I hadn't seen the code in awhile. The webhook wasn't working locally and I couldn't remember why. I asked Amp to remind me how it worked and it made this Mermaid chart. Bonkers. Amp + Opus 4.5

I was working on a feature that required me to do some Stripe testing, and I hadn't seen the code in awhile. 

The webhook wasn't working locally and I couldn't remember why.

I asked <a href="/AmpCode/">Amp</a> to remind me how it worked and it made this Mermaid chart.

Bonkers. 

Amp + Opus 4.5
Ryan Carson (@ryancarson) 's Twitter Profile Photo

If you need a huge context window to get your work done, you're doing it wrong. Short agent Threads are becoming the new/best work primitive in an ai-first world. All of us at Amp use small Threads and there's a reason: they work better. Here's a piece by

Ryan Carson (@ryancarson) 's Twitter Profile Photo

I think Gemini 3 Pro is good enough to replace Document AI from Vertex, for visual data extraction on huge PDFs. Trying now ... Will report back. /cc Logan Kilpatrick Demis Hassabis