DOCGuard - Detect Maldocs in Seconds! (@doc_guard) 's Twitter Profile
DOCGuard - Detect Maldocs in Seconds!

@doc_guard

Analyze Malwares in seconds!

ID: 1330923063068811267

linkhttps://app.docguard.io calendar_today23-11-2020 17:16:16

544 Tweet

6,6K Takipรงi

95 Takip Edilen

DOCGuard - Detect Maldocs in Seconds! (@doc_guard) 's Twitter Profile Photo

In the rapidly evolving world of #cyberthreats, traditional #antivirus software often fails to detect new and sophisticated #malware. DocGuard fills this gap, providing a more secure digital experience! app.docguard.io/examples

In the rapidly evolving world of #cyberthreats, traditional #antivirus software often fails to detect new and sophisticated #malware. DocGuard fills this gap, providing a more secure digital experience! 
app.docguard.io/examples
DOCGuard - Detect Maldocs in Seconds! (@doc_guard) 's Twitter Profile Photo

DOCGuard provides up-to-the-minute analytics of #malware analysis queries, delivering actionable #intelligence for #security professionals. Key Highlights: ๐Ÿ” Real-Time #DataInsights ๐Ÿ“Š Evolving #Threat Patterns ๐Ÿš€ Enhanced #Detection Algorithms ๐Ÿ›ก๏ธ Strengthening #CyberDefenses

DOCGuard provides up-to-the-minute analytics of #malware analysis queries, delivering actionable #intelligence for #security professionals. 
Key Highlights:
๐Ÿ” Real-Time #DataInsights
๐Ÿ“Š Evolving #Threat Patterns
๐Ÿš€ Enhanced #Detection Algorithms
๐Ÿ›ก๏ธ Strengthening #CyberDefenses
DOCGuard - Detect Maldocs in Seconds! (@doc_guard) 's Twitter Profile Photo

๐Ÿšจ Similar Malicious LNK Files Have Proliferated Recently ๐Ÿšจ โ˜ ๏ธ Infection Flow: LNK File -> EXE -> Script (HTA) -> Javascript (2) -> Powershell -> EXE ๐Ÿ•ต๏ธโ€โ™‚๏ธ IOCs: - (MD5) 9dac79de17f1cb6d75b6e6928eded598 - (MD5) a340d298b29992fdb8c00ef832f7ae34 - (MD5)

๐Ÿšจ Similar Malicious LNK Files Have Proliferated Recently ๐Ÿšจ

โ˜ ๏ธ Infection Flow: LNK File -> EXE -> Script (HTA) -> Javascript (2) -> Powershell -> EXE

๐Ÿ•ต๏ธโ€โ™‚๏ธ IOCs:
- (MD5) 9dac79de17f1cb6d75b6e6928eded598
- (MD5) a340d298b29992fdb8c00ef832f7ae34
- (MD5)
DOCGuard - Detect Maldocs in Seconds! (@doc_guard) 's Twitter Profile Photo

๐Ÿ“Š Phishing E-mail Campaign Analysis by DocGuard๐Ÿ“Š Our recent analysis examined approximately 3,000 phishing emails๐Ÿ“‚ and identified the top five most commonly used subjects by threat actors in their campaigns. The study reveals the tactics and trends that attackers use to

๐Ÿ“Š Phishing E-mail Campaign Analysis by DocGuard๐Ÿ“Š 

Our recent analysis examined approximately 3,000 phishing emails๐Ÿ“‚ and identified the top five most commonly used subjects by threat actors in their campaigns. The study reveals the tactics and trends that attackers use to
DOCGuard - Detect Maldocs in Seconds! (@doc_guard) 's Twitter Profile Photo

โœ๏ธ New Blog Post ๐Ÿ‘‰ Analysis of Malicious Word Document: Python Based Malware Targeting Browser Data ๐Ÿ“Š The Python-based malware from a Word document targets sensitive information stored in browsers, such as cookies and saved passwords, collecting and transmitting it to a

โœ๏ธ New Blog Post

๐Ÿ‘‰ Analysis of Malicious Word Document: Python Based Malware Targeting Browser Data

๐Ÿ“Š The Python-based malware from a Word document targets sensitive information stored in browsers, such as cookies and saved passwords, collecting and transmitting it to a
DOCGuard - Detect Maldocs in Seconds! (@doc_guard) 's Twitter Profile Photo

๐Ÿšจ Monthly Malware Detection Analysis ๐Ÿšจ Over the past month, our analysis using DocGuard has identified various types of malware. Here are the statistics based on the detection names of these threats: ๐Ÿ“Š Top Detection Names: TrojanDownloader/FakejQuery Js.Malware.Autolike

๐Ÿšจ Monthly Malware Detection Analysis ๐Ÿšจ

Over the past month, our analysis using DocGuard has identified various types of malware. Here are the statistics based on the detection names of these threats:

๐Ÿ“Š Top Detection Names:
TrojanDownloader/FakejQuery
Js.Malware.Autolike
DOCGuard - Detect Maldocs in Seconds! (@doc_guard) 's Twitter Profile Photo

๐Ÿšจ Info Stealer CHM File Evaded All the AV Solutions ๐Ÿšจ ๐Ÿ“Œ VT Detection: 1 / 64 ๐Ÿ“ Filename: CamScanner 10-07-2024 10.40.chm ๐Ÿ” MD5: 16807cb880073b1c21009f7749c8fe7f โš ๏ธ Used Techniques: - Obfuscation of CMD command in CHM file - Persistence (Task Scheduling) - Gathering system

๐Ÿšจ Info Stealer CHM File Evaded All the AV Solutions ๐Ÿšจ

๐Ÿ“Œ VT Detection: 1 / 64

๐Ÿ“ Filename: CamScanner 10-07-2024 10.40.chm
๐Ÿ” MD5: 16807cb880073b1c21009f7749c8fe7f
โš ๏ธ Used Techniques:
- Obfuscation of CMD command in CHM file
- Persistence (Task Scheduling)
- Gathering system
DOCGuard - Detect Maldocs in Seconds! (@doc_guard) 's Twitter Profile Photo

๐Ÿšจ Similar CHM File Evaded Most of the AV Solutions ๐Ÿšจ ๐Ÿ“Œ VT Detection: 4 / 64 ๐Ÿ“ Filename: Joint working group.pdf.chm ๐Ÿ” MD5: b445f85edab25e9216874ca8cad0efb5 ๐Ÿ•ต๏ธโ€โ™‚๏ธ IOCs: - littlehipsononline[.]com DOCGuard Report: app.docguard.io/8f03eb3fe7363bโ€ฆ

๐Ÿšจ Similar CHM File Evaded Most of the AV Solutions ๐Ÿšจ

๐Ÿ“Œ VT Detection: 4 / 64

๐Ÿ“ Filename: Joint working group.pdf.chm
๐Ÿ” MD5: b445f85edab25e9216874ca8cad0efb5
๐Ÿ•ต๏ธโ€โ™‚๏ธ IOCs:
- littlehipsononline[.]com

DOCGuard Report: app.docguard.io/8f03eb3fe7363bโ€ฆ
DOCGuard - Detect Maldocs in Seconds! (@doc_guard) 's Twitter Profile Photo

๐Ÿšจ Malicious Excel File Evaded Most of the AV Solutions ๐Ÿšจ ๐Ÿ“Œ VT Detection: 6 / 49 ๐Ÿ“ Filename: DRWG-347RB1.pd.xls ๐Ÿ” MD5: c433eae598bb293ae5c2f28ad9a61c3b ๐Ÿ•ต๏ธโ€โ™‚๏ธ IOCs: - 54.38.139[.]98 -jx[.]ax DOCGuard Report: app.docguard.io/f17bd7fd6d8a9eโ€ฆ

๐Ÿšจ Malicious Excel File Evaded Most of the AV Solutions ๐Ÿšจ

๐Ÿ“Œ VT Detection: 6 / 49

๐Ÿ“ Filename: DRWG-347RB1.pd.xls
๐Ÿ” MD5: c433eae598bb293ae5c2f28ad9a61c3b
๐Ÿ•ต๏ธโ€โ™‚๏ธ IOCs:
- 54.38.139[.]98
-jx[.]ax

DOCGuard Report: app.docguard.io/f17bd7fd6d8a9eโ€ฆ
DOCGuard - Detect Maldocs in Seconds! (@doc_guard) 's Twitter Profile Photo

๐Ÿ‘€ Someone's Trying to Create Malicious LNK File (SHA256) 1002d0b0909474c4ff12eab8e94dbf0b00df8c82fdb21fbc7e8363613c1f0da4 (SHA256) 04be2ed6362162ca679535f72d6ab5287f51bb10a38a5c55fd76cd3d25869227 (SHA256) a8d76ad4a3467e9b57424f266709849c6aabfab96c1ebcb0aceae798b561bfc0

๐Ÿ‘€ Someone's Trying to Create Malicious LNK File

(SHA256) 1002d0b0909474c4ff12eab8e94dbf0b00df8c82fdb21fbc7e8363613c1f0da4

(SHA256) 04be2ed6362162ca679535f72d6ab5287f51bb10a38a5c55fd76cd3d25869227

(SHA256) a8d76ad4a3467e9b57424f266709849c6aabfab96c1ebcb0aceae798b561bfc0
DOCGuard - Detect Maldocs in Seconds! (@doc_guard) 's Twitter Profile Photo

๐Ÿ” Top 10 Most Common Malware Families in the Wild ๐Ÿ” In the constantly changing field of cybersecurity, it is essential to stay updated on the most common malware risks. Listed below are the top 10 malware families that have been commonly identified recently, presenting

DOCGuard - Detect Maldocs in Seconds! (@doc_guard) 's Twitter Profile Photo

๐Ÿšจ #Malicious #LNK File Evaded Most of the AV Solutions ๐Ÿšจ โš ๏ธ Various Malicious #MSI Files at Storj Link โš ๏ธ ๐Ÿ“Œ VT Detection: 3 / 56 ๐Ÿ“ Filename: 505031.lnk ๐Ÿ” MD5: b71e208eab8215c3ea77aeb6d89260a9 ๐Ÿ•ต๏ธโ€โ™‚๏ธ IOCs: - (URL) freitaslogistica[.]com - (MD5) d73bdbc6566f8eacc32c575a5da9f383

๐Ÿšจ #Malicious #LNK File Evaded Most of the AV Solutions ๐Ÿšจ
โš ๏ธ Various Malicious #MSI Files at Storj Link โš ๏ธ

๐Ÿ“Œ VT Detection: 3 / 56

๐Ÿ“ Filename: 505031.lnk
๐Ÿ” MD5: b71e208eab8215c3ea77aeb6d89260a9
๐Ÿ•ต๏ธโ€โ™‚๏ธ IOCs:
- (URL) freitaslogistica[.]com
- (MD5) d73bdbc6566f8eacc32c575a5da9f383
DOCGuard - Detect Maldocs in Seconds! (@doc_guard) 's Twitter Profile Photo

๐Ÿšจ #Malicious #Excel File Evaded Nearly All the AV Solutions ๐Ÿšจ ๐Ÿ“Œ VT Detection: 11 / 65 ๐Ÿ“ Filename: HSBC Advice_ACH_Credit_08082024 (1).xls ๐Ÿ” MD5: 30dda8925527f67ecf7d7d8bb2a44006 ๐Ÿ•ต๏ธโ€โ™‚๏ธ IOCs: - (IP) 192.3.243[.]147 - (MD5) f904e8a5141b08f3f8e2121459f539fe - (MD5)

๐Ÿšจ #Malicious #Excel File Evaded Nearly All the AV Solutions ๐Ÿšจ

๐Ÿ“Œ VT Detection: 11 / 65

๐Ÿ“ Filename: HSBC Advice_ACH_Credit_08082024 (1).xls
๐Ÿ” MD5: 30dda8925527f67ecf7d7d8bb2a44006
๐Ÿ•ต๏ธโ€โ™‚๏ธ IOCs:
- (IP) 192.3.243[.]147
- (MD5) f904e8a5141b08f3f8e2121459f539fe
- (MD5)
DOCGuard - Detect Maldocs in Seconds! (@doc_guard) 's Twitter Profile Photo

๐Ÿšจ #Malicious #Word File Targeting Browser Credentials ๐Ÿšจ โš ๏ธ Python Based #Stealer With Telegram API โš ๏ธ ๐Ÿ“Œ VT Detection: 8 / 67 ๐Ÿ“ Filename: Doc1.docm ๐Ÿ” MD5: 0fee354732496cdbdb4e78ecb218a81a Visit DOCGuard Report for IOCs and Malicious Macros: app.docguard.io/5b168fed855515โ€ฆ

๐Ÿšจ #Malicious #Word File Targeting Browser Credentials ๐Ÿšจ
โš ๏ธ Python Based #Stealer With Telegram API โš ๏ธ

๐Ÿ“Œ VT Detection: 8 / 67

๐Ÿ“ Filename: Doc1.docm
๐Ÿ” MD5: 0fee354732496cdbdb4e78ecb218a81a

Visit DOCGuard Report for IOCs and Malicious Macros: app.docguard.io/5b168fed855515โ€ฆ
DOCGuard - Detect Maldocs in Seconds! (@doc_guard) 's Twitter Profile Photo

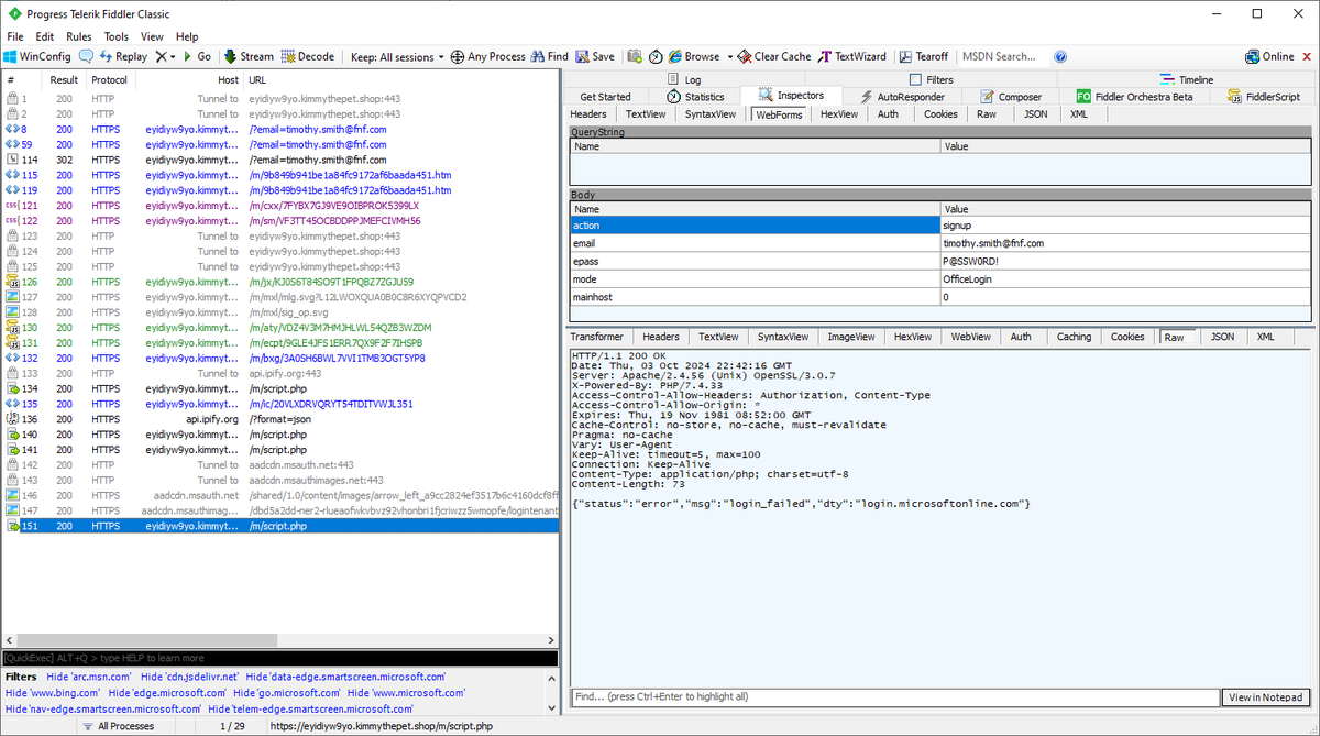
๐Ÿšจ #Phishing HTML File Evaded All The AV Solutions๐Ÿšจ โš ๏ธ Fake Microsoft Login Panel โš ๏ธ ๐Ÿ“Œ VT Detection: 1 / 62 ๐Ÿ“ Filename: SecureMessageATT.html ๐Ÿ” MD5: c2c9d016210430afe67c65664708260b ๐Ÿ•ต๏ธโ€โ™‚๏ธ IOCs: - (DOMAIN) eyidiyw9yo[.]kimmythepet[.]shop DOCGuard Report:

๐Ÿšจ #Phishing HTML File Evaded All The AV Solutions๐Ÿšจ
โš ๏ธ Fake Microsoft Login Panel โš ๏ธ

๐Ÿ“Œ VT Detection: 1 / 62

๐Ÿ“ Filename: SecureMessageATT.html
๐Ÿ” MD5: c2c9d016210430afe67c65664708260b
๐Ÿ•ต๏ธโ€โ™‚๏ธ IOCs:
- (DOMAIN) eyidiyw9yo[.]kimmythepet[.]shop

DOCGuard Report:
DOCGuard - Detect Maldocs in Seconds! (@doc_guard) 's Twitter Profile Photo

๐Ÿšจ #Malicious #Excel File Evaded Most Of The AV Solutions ๐Ÿšจ โš ๏ธ Malicious AutoHotkey File โš ๏ธ ๐Ÿ“Œ VT Detection: 2 / 63 ๐Ÿ“ Filename: Resource_Allocation_Audit.xlsm ๐Ÿ” MD5: 9322fbcce010b89e4abb9b17d55a3339 ๐Ÿ•ต๏ธโ€โ™‚๏ธ IOCs: - (IP) 52.109.76.240 DOCGuard Report: app.docguard.io/8b71bcb27bc1efโ€ฆ

๐Ÿšจ #Malicious #Excel File Evaded Most Of The AV Solutions ๐Ÿšจ
โš ๏ธ Malicious AutoHotkey File โš ๏ธ

๐Ÿ“Œ VT Detection: 2 / 63

๐Ÿ“ Filename: Resource_Allocation_Audit.xlsm
๐Ÿ” MD5: 9322fbcce010b89e4abb9b17d55a3339
๐Ÿ•ต๏ธโ€โ™‚๏ธ IOCs:
- (IP) 52.109.76.240

DOCGuard Report: app.docguard.io/8b71bcb27bc1efโ€ฆ
DOCGuard - Detect Maldocs in Seconds! (@doc_guard) 's Twitter Profile Photo

๐Ÿšจ #Phishing PDF File Evaded All The AV Solutions๐Ÿšจ โš ๏ธ #FakeMicrosoftLoginPanel โš ๏ธ ๐Ÿ“Œ VT Detection: 0 / 65 ๐Ÿ“ Filename: Dussmann Kalte- und Klimatechnik GmbH Zahlung.pdf ๐Ÿ” MD5: ecae32462944be54e54e01d2c978c82d ๐Ÿ•ต๏ธโ€โ™‚๏ธ IOCs: - (DOMAIN)

๐Ÿšจ #Phishing PDF File Evaded All The AV Solutions๐Ÿšจ
โš ๏ธ #FakeMicrosoftLoginPanel โš ๏ธ

๐Ÿ“Œ VT Detection: 0 / 65

๐Ÿ“ Filename: Dussmann Kalte- und Klimatechnik GmbH Zahlung.pdf
๐Ÿ” MD5: ecae32462944be54e54e01d2c978c82d
๐Ÿ•ต๏ธโ€โ™‚๏ธ IOCs:
- (DOMAIN)
DOCGuard - Detect Maldocs in Seconds! (@doc_guard) 's Twitter Profile Photo

๐Ÿšจ#Malicious #PowerPoint File Evaded Most The AV Solutions๐Ÿšจ ๐Ÿ“ŒVT Detections 2/64 ๐Ÿ“‚Filename: Supplier_0202AW.ppsm ๐Ÿ”MD5:b8bcf5bbe2d94c49ff13a89a2b700af4 ๐Ÿ•ต๏ธIoCs: raw.githubusercontent.com/knkbkk212/knkbโ€ฆ freedns.afraid.org/api/?action=geโ€ฆ

๐Ÿšจ#Malicious #PowerPoint File Evaded Most The AV Solutions๐Ÿšจ

๐Ÿ“ŒVT Detections 2/64

๐Ÿ“‚Filename: Supplier_0202AW.ppsm
๐Ÿ”MD5:b8bcf5bbe2d94c49ff13a89a2b700af4
๐Ÿ•ต๏ธIoCs: raw.githubusercontent.com/knkbkk212/knkbโ€ฆ
freedns.afraid.org/api/?action=geโ€ฆ
DOCGuard - Detect Maldocs in Seconds! (@doc_guard) 's Twitter Profile Photo

๐Ÿšจ#Phishing #Pdf File Evaded All The AV Solutions ๐Ÿšจ ๐Ÿ“ŒVT 0/61 ๐Ÿ“‚Filename: Ziraat.pdf ๐Ÿ”MD5: 4105ec3dc57e1dc3929ec0be0054aad5 ๐Ÿ•ต๏ธIoCs: download1586.mediafire.com/zdxk5x2veb7g3Tโ€ฆ DOCGuard Analysis: app.docguard.io/d87819102369f4โ€ฆ

๐Ÿšจ#Phishing #Pdf File Evaded All The AV Solutions ๐Ÿšจ

๐Ÿ“ŒVT 0/61

๐Ÿ“‚Filename: Ziraat.pdf
๐Ÿ”MD5: 4105ec3dc57e1dc3929ec0be0054aad5
๐Ÿ•ต๏ธIoCs: download1586.mediafire.com/zdxk5x2veb7g3Tโ€ฆ

DOCGuard Analysis: app.docguard.io/d87819102369f4โ€ฆ