Dror Helper (@dhelper) 's Twitter Profile
Dror Helper

@dhelper

Passionate solution architect, agile practitioner, Pluralsight author, public speaker and scuba diver.

I work for @AWSCloud & my opinions are my own

ID: 16979571

linkhttp://blog.drorhelper.com calendar_today26-10-2008 12:23:25

8,8K Tweet

984 Takipçi

1,1K Takip Edilen

X Media (@thetechnxmedia) 's Twitter Profile Photo

👉Here’s a real CI/CD flow most companies follow: 1.Code pushed → Git triggers pipeline 2. Build → Dockerize app 3.Test → Unit & Integration 4.Deploy → Staging → Manual Approval → Production 5.Monitor → Grafana + Prometheus 6.Rollback → Blue-Green or Canary. Yes, in

👉Here’s a real CI/CD flow most companies follow:

1.Code pushed → Git triggers pipeline
2. Build → Dockerize app
3.Test → Unit & Integration
4.Deploy → Staging → Manual Approval → Production
5.Monitor → Grafana + Prometheus
6.Rollback → Blue-Green or Canary.

Yes, in
.NET (@dotnet) 's Twitter Profile Photo

Application security has evolved. #dotNETRocks and Michael Howard discuss being a member of the Red Team at Microsoft, which identifies security vulnerabilities within the organization by creating scenarios that (cont) msft.it/l/6010sXrvy

Application security has evolved.

#dotNETRocks and Michael Howard discuss being a member of the Red Team at Microsoft, which identifies security vulnerabilities within the organization by creating scenarios that (cont) msft.it/l/6010sXrvy
Raul Junco (@rauljuncov) 's Twitter Profile Photo

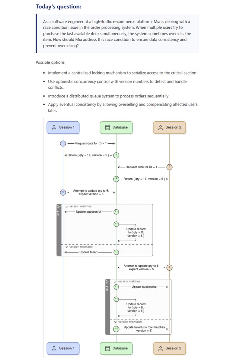
87 developers answered this question. Only 32 got it right. And it's all about tradeoffs. Most picked A, C, or D. They sound safer. But the correct answer was: -> B Optimistic Concurrency Here’s the thing: there is no universal “right.” Each option works if you accept its

87 developers answered this question. Only 32 got it right.

And it's all about tradeoffs.

Most picked A, C, or D. They sound safer. But the correct answer was:
-> B Optimistic Concurrency

Here’s the thing: there is no universal “right.” Each option works if you accept its
Bilgin Ibryam (@bibryam) 's Twitter Profile Photo

The AWS team has done a great job showing how agentic #patterns intersect with traditional event-driven patterns 👏👏👏 Find this and other free AI resources bellow 👇

The AWS team has done a great job showing how  agentic #patterns intersect with traditional event-driven patterns  👏👏👏

Find this and other free AI resources bellow 👇
Sandro Volpicella (@sandro_vol) 's Twitter Profile Photo

TIL: AWS has a solution for giving developers admin permissions called TEAM (Temporary Elevated Access Management). It is a serverless React application which lets you: - request admin permissions - schedule revoking of permissions - log all API activities with CloudTrail - …

TIL: AWS has a solution for giving developers admin permissions called TEAM (Temporary Elevated Access Management).

It is a serverless React application which lets you:
- request admin permissions
- schedule revoking of permissions
- log all API activities with CloudTrail
- …
Raul Junco (@rauljuncov) 's Twitter Profile Photo

A 60-minute slot disappears fast. Most candidates waste half of it. Here's a playbook that fixes that. -> Requirements & Scope (5–7 min) Clarify what’s in and what’s out. Lock down constraints (scale, latency, availability). -> High-Level Architecture (10 min) Sketch the core

A 60-minute slot disappears fast. Most candidates waste half of it.

Here's a playbook that fixes that.

-> Requirements & Scope (5–7 min)
Clarify what’s in and what’s out. Lock down constraints (scale, latency, availability).

-> High-Level Architecture (10 min)
Sketch the core
.NET (@dotnet) 's Twitter Profile Photo

Here's your comprehensive guide to understanding and building Model Context Protocol (MCP) Servers for C# developers. It’s a great hands-on resource for exploring MCP and AI assistant integration in .NET environments. 📚 msft.it/6012spDTp

Here's your comprehensive guide to understanding and building Model Context Protocol (MCP) Servers for C# developers. It’s a great hands-on resource for exploring MCP and AI assistant integration in .NET environments. 📚 msft.it/6012spDTp
David Pallmann (@davidpallmann) 's Twitter Profile Photo

📣AWS Transform for .NET now supports connection to Azure Repos and Azure Artifacts. With this new capability, you can transform .NET applications with source control in Azure DevOps. Read the blog post for a full walk-through. 🚀 aws.amazon.com/blogs/dotnet/a… #AWS #dotnet

📣AWS Transform for .NET now supports connection to Azure Repos and Azure Artifacts. With this new capability, you can transform .NET applications with source control in Azure DevOps. Read the blog post for a full walk-through. 🚀 aws.amazon.com/blogs/dotnet/a…
#AWS #dotnet
Martin Fowler (@martinfowler) 's Twitter Profile Photo

NEW POST I'm about to head off on travels for the next few weeks. Before I go, here's a bunch of scattered thoughts about Gen-AI and software development martinfowler.com/articles/20250…

Dhanian 🗯️ (@e_opore) 's Twitter Profile Photo

Authentication & Authorization (OAuth, JWT, Sessions) What is Authentication? Authentication is the process of verifying the identity of a user or system. It ensures that the person or application trying to access a system is who they claim to be. → Example: Logging in with a

Authentication & Authorization (OAuth, JWT, Sessions)

What is Authentication?

Authentication is the process of verifying the identity of a user or system. It ensures that the person or application trying to access a system is who they claim to be.
→ Example: Logging in with a
רברס עם פלטפורמה (@reversim) 's Twitter Profile Photo

ההרשמה לכנס פתוחה, מוזמנים לקרוא את האג׳נדה ולהירשם Excited to open registration for RS25. Agenda: summit2025.reversim.com/agenda/ Registration (full details here): ti.to/reversim-summi…

I Am Devloper (@iamdevloper) 's Twitter Profile Photo

The moment you realize your code is starting to resemble a modern art masterpiece - abstract, confusing, and only appreciated by a select few.

Neo Kim (@systemdesignone) 's Twitter Profile Photo

8 Domain Name System (DNS) ↳ It maps site names to IP addresses ↳ It queries DNS servers to find the server ↳ It makes the internet human-friendly ↳ But it adds latency to the first request What else should make this list?

8 Domain Name System (DNS) 
↳ It maps site names to IP addresses 
↳ It queries DNS servers to find the server
↳ It makes the internet human-friendly 
↳ But it adds latency to the first request 

What else should make this list?