BrightFlow
@brightflow_io
Helping businesses adopt the latest AI technologies in their already existing systems and building customized solutions for specific niches.
ID: 1748720152026173440
20-01-2024 14:52:34
18 Tweet
7 Followers
33 Following
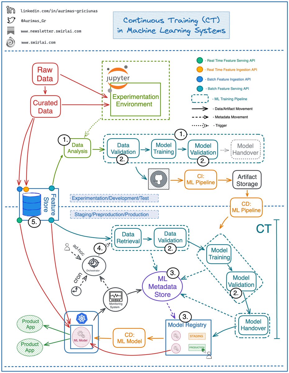
What is ๐๐ผ๐ป๐๐ถ๐ป๐๐ผ๐๐ ๐ง๐ฟ๐ฎ๐ถ๐ป๐ถ๐ป๐ด (๐๐ง) in MLOps and what steps are needed to achieve it? CT is the process of automated ML Model retraining in Production Environments on a specific trigger. Letโs look into some prerequisites for this: 1) Automation of ML