Arkis (@arkisxyz) 's Twitter Profile
Arkis

@arkisxyz

Arkis is a digital asset prime brokerage, offering a leverage protocol that enables undercollateralized lending for capital providers and asset managers.

ID: 1585308945182326784

linkhttp://www.arkis.xyz calendar_today26-10-2022 16:35:01

912 Tweet

2,2K Followers

2 Following

Arkis (@arkisxyz) 's Twitter Profile Photo

Arkis is now live in the Counterparty Catalogue! If you’re investing in DeFi and want to: ✅ Launch credit vaults ✅ Offer structured products ✅ Tap into aligned capital Arkis is a decentralized prime brokerage powering secure, transparent credit for top hedge funds. Check out the

Arkis is now live in the <a href="/countercatalog/">Counterparty Catalogue</a>!

If you’re investing in DeFi and want to:
✅ Launch credit vaults
✅ Offer structured products
✅ Tap into aligned capital

Arkis is a decentralized prime brokerage powering secure, transparent credit for top hedge funds.

Check out the
Arkis (@arkisxyz) 's Twitter Profile Photo

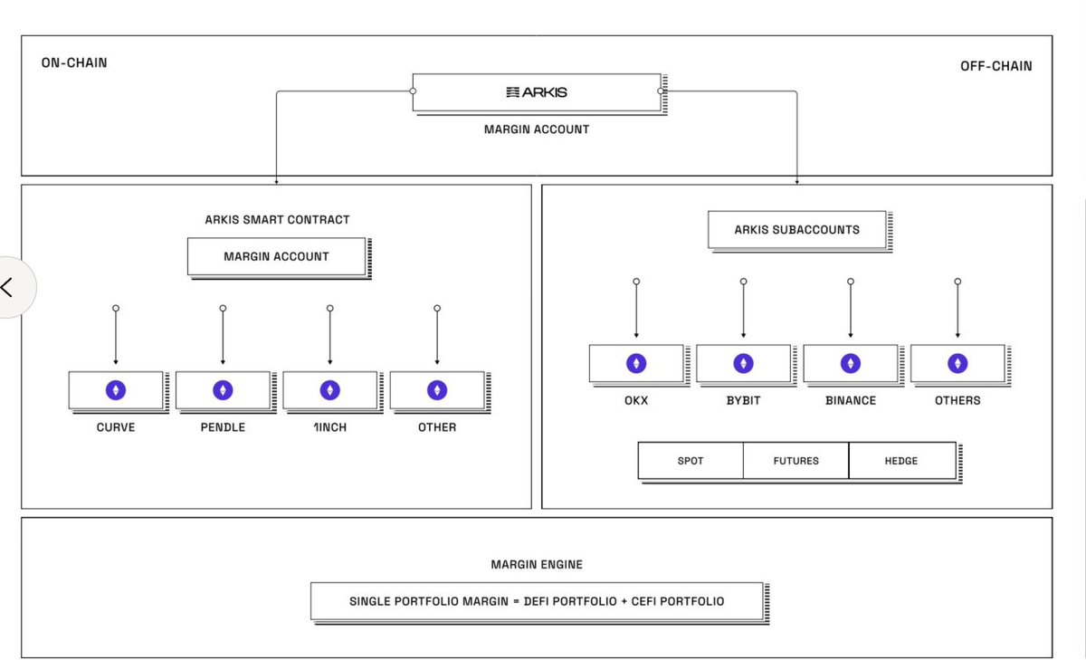
Most hedge funds operate across CeFi and DeFi—but risk management is still fragmented. CeFi = deep liquidity & speed DeFi = yield & custody But no unified way to manage margin across both. Arkis changes that. We built the first prime brokerage system for hybrid strategies: •

Most hedge funds operate across CeFi and DeFi—but risk management is still fragmented.

CeFi = deep liquidity &amp; speed
DeFi = yield &amp; custody
But no unified way to manage margin across both.

Arkis changes that. We built the first prime brokerage system for hybrid strategies:
•
Arkis (@arkisxyz) 's Twitter Profile Photo

🧾 New docs are live. Onboarding to Arkis has never been easier. → Lenders get decentralized, secure credit provision with whitelisting, guaranteed repayment flow, and protocol-controlled overcollateralization → Borrowers access up to 5x leverage, exotic collateral, and

Arkis (@arkisxyz) 's Twitter Profile Photo

ICYMI: our new docs are live 📚 Whether you're a credit manager or capital provider—everything you need to get started with Arkis is in one place. docs.arkis.xyz

ICYMI: our new docs are live 📚

Whether you're a credit manager or capital provider—everything you need to get started with Arkis is in one place.

docs.arkis.xyz
Arkis (@arkisxyz) 's Twitter Profile Photo

📈 Arkis has reached $50M in TVL! Arkis enables onchain credit for the world's best hedge funds, backed by permissioned lenders. It's prime brokerage infra, built to scale. More to come.

Arkis (@arkisxyz) 's Twitter Profile Photo

📢 You can now use $lvlUSD as collateral on Arkis! Level 🆙 is stablecoin protocol that issues $lvlUSD, a stablecoin that is fully backed by USDC and USDT generating yield from blue-chip lending protocols. Use lvlUSD to borrow directly to your wallet with overcollateralized

📢 You can now use $lvlUSD as collateral on Arkis!

<a href="/levelusd/">Level 🆙</a> is stablecoin protocol that issues $lvlUSD, a stablecoin that is fully backed by USDC and USDT generating yield from blue-chip lending protocols.

Use lvlUSD to borrow directly to your wallet with overcollateralized
Block Fuel 🎙️ (@blockfuel) 's Twitter Profile Photo

Educate Yourself This Weekend In Institutional Crypto with Arkis CEO Serhii Tyshchenk, as we explore the TradFi-DeFi convergence and more from a leader in DeFi prime brokerage. - Over $50M in Total Value Locked (TVL) - First platform with CEX and DeFi portfolio margining

SMITH (@iam_smith2) 's Twitter Profile Photo

Ever wondered what it would be like to use your crypto portfolio across multiple blockchains, seamlessly and efficiently as collateral? Arkis is pioneering this reality with Multichain Portfolio Margining, bringing hedge-fund-grade financial tools into DeFi. If you’re

Ever wondered what it would be like to use your crypto portfolio across multiple blockchains, seamlessly and efficiently as collateral?

<a href="/ArkisXYZ/">Arkis</a> is pioneering this reality with Multichain Portfolio Margining, bringing hedge-fund-grade financial tools into DeFi.

If you’re
Arkis (@arkisxyz) 's Twitter Profile Photo

Summer starts with yield. ☀️ Permissioned rails. Transparent contracts. Open to anyone. Track and deposit: arkis.xyz

Summer starts with yield. ☀️

Permissioned rails. Transparent contracts. Open to anyone.

Track and deposit: arkis.xyz
Arkis (@arkisxyz) 's Twitter Profile Photo

Our new website is live! 🎉 Arkis is empowering anyone to step into the role of a prime broker and access opportunities once reserved for financial giants, complete with: 🌐 Permissioned access to DeFi — lend to vetted crypto funds, earn ~11% APR ⚡ Prime brokerage 2.0 —

Our new website is live! 🎉

Arkis is empowering anyone to step into the role of a prime broker and access opportunities once reserved for financial giants, complete with:

🌐 Permissioned access to DeFi — lend to vetted crypto funds, earn ~11% APR
⚡ Prime brokerage 2.0 —
Arkis (@arkisxyz) 's Twitter Profile Photo

Kick off the weekend right with fresh rates on Arkis! 🎉 ETH, BTC, and stablecoin yields — transparent, live, and built for passive onchain lending. 👉 Start earning → arkis.xyz

Kick off the weekend right with fresh rates on Arkis! 🎉

ETH, BTC, and stablecoin yields — transparent, live, and built for passive onchain lending.

👉 Start earning → arkis.xyz
Arkis (@arkisxyz) 's Twitter Profile Photo

ICYMI: Our new website is live! Tap into permissioned DeFi with: 💸 Lending to vetted funds (~11% APR) 🔄 Cross-platform margining (CeFi/DeFi) 📊 Arkis Vault & real-time Order Book Step into the role of a prime broker → arkis.xyz

ICYMI: Our new website is live!

Tap into permissioned DeFi with:
💸 Lending to vetted funds (~11% APR)
🔄 Cross-platform margining (CeFi/DeFi)
📊 Arkis Vault &amp; real-time Order Book

Step into the role of a prime broker → arkis.xyz