Adnan Hashmi (عدنان ھاشمی) (@adnan_hashmi) 's Twitter Profile
Adnan Hashmi (عدنان ھاشمی)

@adnan_hashmi

Data & #AI Architect, Life-long Learner, Proud #Pakistani 🇵🇰, @OpenEdPakistan + @Kolachi3D Founder, #INTJ, #Azure, #MachineLearning

ID: 19279811

linkhttp://blog.adnanhashmi.net/ calendar_today21-01-2009 07:21:49

16,16K Tweet

2,2K Takipçi

4,4K Takip Edilen

Microsoft Developer (@msdev) 's Twitter Profile Photo

Our newest AI Agents for Beginners course is here. Learn how to build prod-ready AI agents using the Microsoft Agent Framework (MAF) — plus how it stacks up against Semantic Kernel and AutoGen. You’ll walk away ready to build with MAF (with code samples!), apply it to your own

Our newest AI Agents for Beginners course is here. Learn how to build prod-ready AI agents using the Microsoft Agent Framework (MAF) — plus how it stacks up against Semantic Kernel and AutoGen. 
 
You’ll walk away ready to build with MAF (with code samples!), apply it to your own
Adnan Hashmi (عدنان ھاشمی) (@adnan_hashmi) 's Twitter Profile Photo

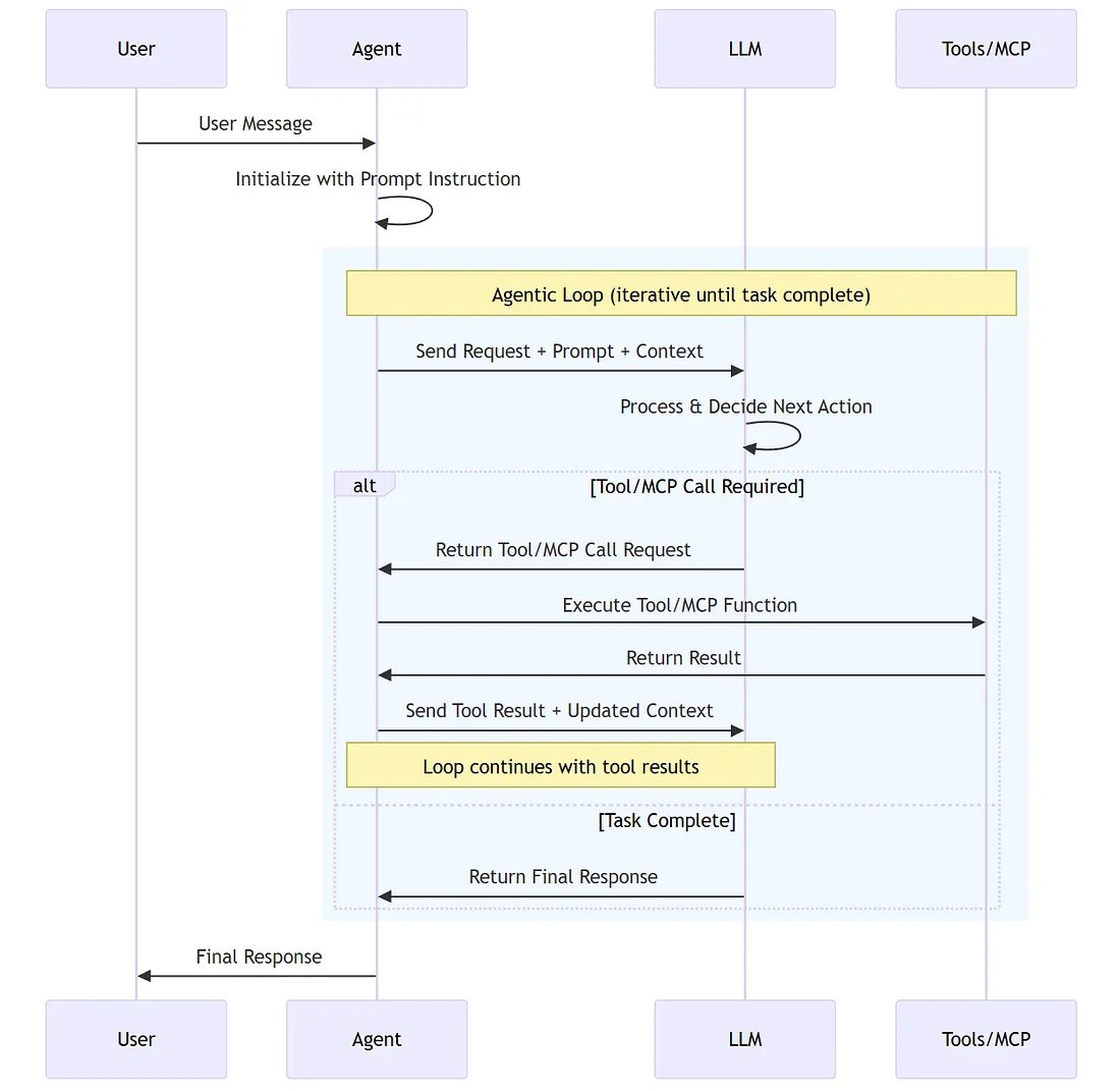
[GitHub Repo] Microsoft Agent Framework: Framework for building, orchestrating and deploying AI agents and multi-agent workflows with support for Python and .NET github.com/microsoft/agen… #MachineLearning #ChatGPT

Adnan Hashmi (عدنان ھاشمی) (@adnan_hashmi) 's Twitter Profile Photo

#Azure Data Factory to Microsoft Fabric Migration Assistant [Code] github.com/microsoft/fabr… [Video] youtube.com/watch?v=aqnrra… #DataScience

#Azure Data Factory to Microsoft Fabric Migration Assistant
[Code] github.com/microsoft/fabr…
[Video] youtube.com/watch?v=aqnrra…
#DataScience
Adnan Hashmi (عدنان ھاشمی) (@adnan_hashmi) 's Twitter Profile Photo

Microsoft Agent Framework: The Unified, Open-Source Engine for Production-Ready AI Agents (Members only) itnext.io/microsoft-agen… #MachineLearning #ChatGPT

Microsoft Agent Framework: The Unified, Open-Source Engine for Production-Ready AI Agents (Members only)
itnext.io/microsoft-agen…
#MachineLearning #ChatGPT