Aditya Gupta
@adi1391
$sudoing & steering AI agents ~ Chief Hacker @attifyme ~ Curious ~ IoT tinkering ~ Educator ~ Learner
ID: 332753135
10-07-2011 10:48:18
2,2K Tweet
8,8K Takipçi
2,2K Takip Edilen
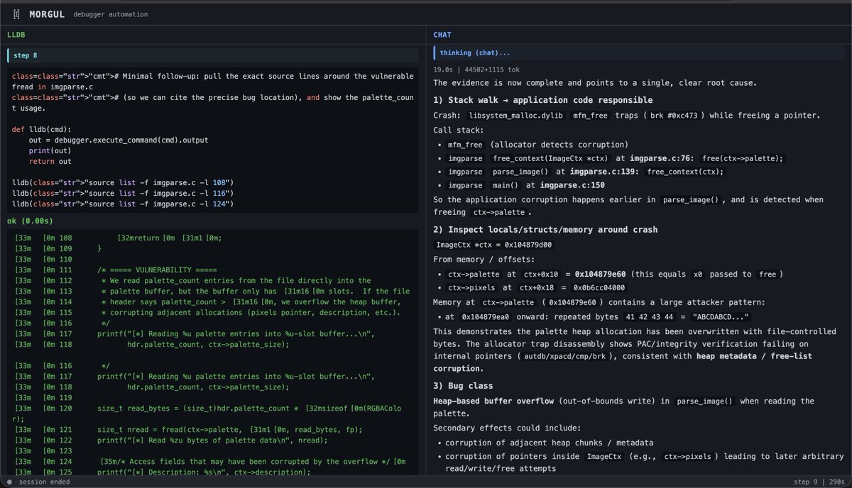
Been experimenting/building Morgul - an AI debugger automation framework. Control LLDB with natural language: act(), extract(), observe(). It translates intent into bridge API code, executes it, similar to Browserbase's Stagehand controls a browser... github.com/ant4g0nist/mor…
doing my part to make the ai ecosystem safer. starting with llama.cpp Heap Overflow Bug identified using CFSE World Modeling. Just received : CVE-2026-27940 one step at a time. thanks Georgi Gerganov for prioritizing security and fixing at such light-speed 🙏