whoami (@plwhoami) 's Twitter Profile
whoami

@plwhoami

Security researcher and cyber security enthusiast.

ID: 1256879757876027392

calendar_today03-05-2020 09:35:20

305 Tweet

46 Takipçi

498 Takip Edilen

Matt Chrobok (@chrobokmatt) 's Twitter Profile Photo

Facebook should be charged with participating in an organized criminal group and I’m not even exaggerating. Okay, maybe calling it an „organized” group is a bit of a stretch, but the rest is true. New video just dropped on my channel. Link in the comments.

Facebook should be charged with participating in an organized criminal group and I’m not even exaggerating. Okay, maybe calling it an „organized” group is a bit of a stretch, but the rest is true. 
New video just dropped on my channel. Link in the comments.
Matt Chrobok (@chrobokmatt) 's Twitter Profile Photo

Important update: Durov has just announced that he’s entering into a collaboration with Elon Musk, and Grok is going to be integrated with Telegram. Źródła: zurl.co/MMRPn zurl.co/7WseW zurl.co/w3fLz #Romania #Durov #Elon #Telegram #France

Mateusz Chrobok (@mateuszchrobok) 's Twitter Profile Photo

Nikt nie może odmówić Ci prawa do głosowania po „weryfikacji” zaświadczenia w aplikacji. Źródła: zurl.co/tCoUw zurl.co/0jsvO

Lukasz Olejnik (@lukolejnik) 's Twitter Profile Photo

Meta and Russian Yandex engaged in unprecedented internet tracking practices, likely illegal with EU data protection law. Companies designed tracking systems that exploited Android's localhost socket permissions to create covert communication channels between websites and native

Meta and Russian Yandex engaged in unprecedented internet tracking practices, likely illegal with EU data protection law. Companies designed tracking systems that exploited Android's localhost socket permissions to create covert communication channels between websites and native
EFF (@eff) 's Twitter Profile Photo

EFF to EU: to stop undermining encryption in the name of “lawful access.” There’s no encryption backdoor that only “good guys” can use. eff.org/deeplinks/2025…

GrapheneOS (@grapheneos) 's Twitter Profile Photo

European authoritarians and their enablers in the media are misrepresenting GrapheneOS and even Pixel phones as if they're something for criminals. GrapheneOS is opposed to the mass surveillance police state these people want to impose on everyone. xatakandroid.com/sociedad/cada-…

GrapheneOS (@grapheneos) 's Twitter Profile Photo

A Dutch bank (Triodos Bankieren NL) has added explicit support for GrapheneOS and will be testing it going forward: github.com/PrivSec-dev/ba… They join a growing number of banking apps actively permitting users to use a much more secure device instead of trying to ban it instead.

Matt Chrobok (@chrobokmatt) 's Twitter Profile Photo

Do you know Microsoft Recall? It’s a functionality which, well, makes screenshots of absolutely everything you do on your PC. Source: zurl.co/QvUct #cybersecurity #microsoftrecall #copilot+

Matt Chrobok (@chrobokmatt) 's Twitter Profile Photo

ESET researchers found a strange ransomware they named PromptLock. Source: zurl.co/X80u3 #cybersecurity #eset #ransomware #promptlock

whoami (@plwhoami) 's Twitter Profile Photo

Major #SupplyChain breach: npm maintainer “qix” was phished, letting attackers push malicious updates to packages (chalk, debug, ansi‑styles, etc.), affecting billions of weekly downloads. #npm #infosec #devsecops socket.dev/blog/npm-autho…

Patrick Breyer #JoinMastodon (@echo_pbreyer) 's Twitter Profile Photo

🇩🇪Übermorgen wird über die #Chatkontrolle beraten! 500 Top-Wissenschaftler warnen die Bundesregierung jetzt eindringlich: Der Plan ist technisch untauglich, leicht zu umgehen & zerstört unser digitales #Briefgeheimnis. Deutschland muss ihn stoppen! patrick-breyer.de/chatkontrolle-…

Patrick Breyer #JoinMastodon (@echo_pbreyer) 's Twitter Profile Photo

🇪🇺DANGER TO DEMOCRACY. In 2 days, EU governments debate #ChatControl: a plan to mass-scan all our private messages. 500+ scientists warn it’s technically broken, breaks #encryption & threatens our rights. EU gov'ts must listen to the experts & BLOCK it! patrick-breyer.de/en/danger-to-d…

Privacy Tools 🛠️ (@privacytoolsio) 's Twitter Profile Photo

The "Chat Control" proposal would mandate scanning of all private digital communications, including encrypted messages and photos. This threatens fundamental privacy rights and digital security for all EU citizens. fightchatcontrol.eu

The "Chat Control" proposal would mandate scanning of all private digital communications, including encrypted messages and photos. This threatens fundamental privacy rights and digital security for all EU citizens. fightchatcontrol.eu
Signal (@signalapp) 's Twitter Profile Photo

We are alarmed by reports that Germany is on the verge of a catastrophic about-face, reversing its longstanding and principled opposition to the EU’s Chat Control proposal which, if passed, could spell the end of the right to privacy in Europe. signal.org/blog/pdfs/germ…

Techlore (@techloreinc) 's Twitter Profile Photo

🚨 BREAKING: Chat Control BLOCKED in EU! 🎉 Germany just refused to back the EU's mass surveillance "Chat Control" regulation after public pressure! This blocks the required majority in the EU Council and derails next week's planned vote. NICE JOB EVERYONE! 💪

🚨 BREAKING: Chat Control BLOCKED in EU! 🎉

Germany just refused to back the EU's mass surveillance "Chat Control" regulation after public pressure! This blocks the required majority in the EU Council and derails next week's planned vote.

NICE JOB EVERYONE! 💪
Niebezpiecznik (@niebezpiecznik) 's Twitter Profile Photo

Cholernie smutna i dość przerażająca historia. Mateusz stracił 13 letnie konto Google w wyniku ataku. Nawiązał kontakt z supportem Google i choć dysponuje wszelkimi dowodami, że konto jest jego (dane kart płatniczych, nr telefonu, pomocniczy adres, listę IP) to ❌ nie może konta

Cholernie smutna i dość przerażająca historia. Mateusz stracił 13 letnie konto Google w wyniku ataku. Nawiązał kontakt z supportem Google i choć dysponuje wszelkimi dowodami, że konto jest jego (dane kart płatniczych, nr telefonu, pomocniczy adres, listę IP) to ❌ nie może konta
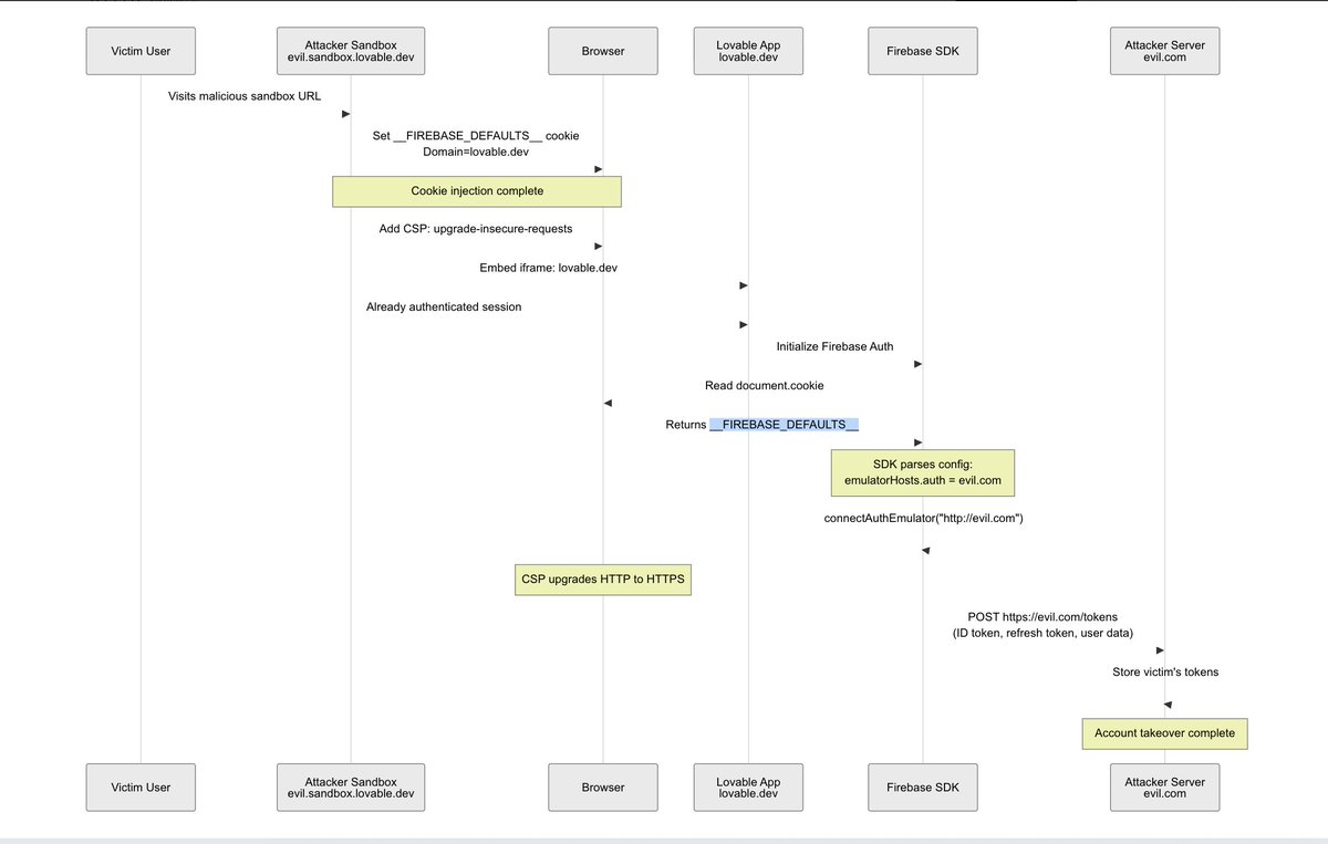
Dawid Moczadło (@kannthu1) 's Twitter Profile Photo

We discovered a universal account takeover vulnerability in Lovable, chaining five distinct low-severity issues The exploit combined subdomain cookie injection, Firebase SDK configuration hijacking, and a CSP-based mixed-content bypass Here is the technical analysis: 1/9

We discovered a universal account takeover vulnerability in Lovable, chaining five distinct low-severity issues

The exploit combined subdomain cookie injection, Firebase SDK configuration hijacking, and a CSP-based mixed-content bypass

Here is the technical analysis:

1/9
whoami (@plwhoami) 's Twitter Profile Photo

If you’ve ever been asked for an ID/selfie to access an online service, read this: vmfunc alleges a watchlist screening pipeline tied to OpenAI + Persona,and file reports to the government vmfunc.re/blog/persona #infosec #privacy