Bone (@bone33bone) 's Twitter Profile
Bone

@bone33bone

纯纯韭菜|软饭硬吃选手

ID: 1407918902147903489

calendar_today24-06-2021 04:30:09

39 Tweet

88 Followers

2,2K Following

无情四季韭 (@0xsijijiu) 's Twitter Profile Photo

分享几个新人必看: Pang•bai•jun #53594 看他油管期权入门 Jeff Liang 期权大佬 Time Horizon📊 宏观信息 qinbafrank 宏观分析 白嫖T3级别链上数据 0xBi 指标参考 Laughing笑哥 短线老王子 热点币追踪 Dahuzi.eth 学图形交易 @anyeyizu 看傻韭菜花式亏钱

Phyrex (@phyrex_ni) 's Twitter Profile Photo

详细解析11月前能影响加息的数据 点阵图带来的情绪开始缓解 — 2022.9.23 link.medium.com/XZ2uy7mSxtb

Raccoon Chan 小浣熊 (@raccoonhkg) 's Twitter Profile Photo

沒什麼好項目 分享 Degen 基礎知識 看圖軟件 (FT) 方面 DEX Screener 是預設的 GeckoTerminal 是看Curve V2/Balancer或者小眾EVM鏈的 Coinhall 📈 🔄 是看Cosmos, Near的 Birdeye 是看Solana的 這些未必是最好 但能滿足基本 Degen 需要了(都支援TV) 讚好留言轉發,我再分享一下 NFT 怎麼看圖

BITWU.ETH (@btw0205) 's Twitter Profile Photo

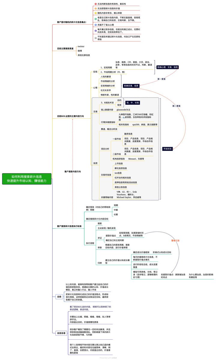
熊市散户必看系列之:《如何利用搜索碎片信息,快速提升认知与赚钱能力》 熊市最好的投资就是自我提升,这张思维导图很全,从散户面对问题,到获取碎片化信息的方式以及执行标准,都做了注解。建议收藏保存,天天向上! 图片是来自社区群友,原作者暂不明!

熊市散户必看系列之:《如何利用搜索碎片信息,快速提升认知与赚钱能力》

熊市最好的投资就是自我提升,这张思维导图很全,从散户面对问题,到获取碎片化信息的方式以及执行标准,都做了注解。建议收藏保存,天天向上!

图片是来自社区群友,原作者暂不明!
老八只白嫖 (@btcold8) 's Twitter Profile Photo

【币圈实用工具网站】你必须知道的币圈各个板块的工具网站,针对性选用,提高选币效率,抓紧收藏! #tools #defi #NFTs #BLOCKCHAIN

【币圈实用工具网站】你必须知道的币圈各个板块的工具网站,针对性选用,提高选币效率,抓紧收藏! #tools #defi #NFTs #BLOCKCHAIN
大宇 (@btcdayu) 's Twitter Profile Photo

1)《币圈必备的10个神级工具小教程》 无论是炒币还是玩NFT,一些好用的工具和网站都能起到极大的辅助作用,由于很多新手用户进圈很久都还知道看一下K线,因此挑选了10个必备的神级工具给新手朋友写一个简明的教程。 所有工具都已经更新在置顶的工具导航中。 包括了:炒币、玩NFT、理财、空投等。

链研社 (@lianyanshe) 's Twitter Profile Photo

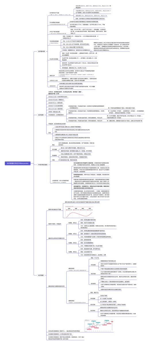
如何看懂宏观经济? 宏观分析对Crypto的影响越来越大,已经无法忽视,但大多数人对此都是一知半解,是因为没有找到一个好的理解框架,为此我整理了一份思维导图方便大家理解 还要感谢一直分析宏观的两位老师 Phyrex qinbafrank 提供了宝贵的建议和思路以及 @firstvip61 的宏观研报 $NQ $DXY #BTC

如何看懂宏观经济?
宏观分析对Crypto的影响越来越大,已经无法忽视,但大多数人对此都是一知半解,是因为没有找到一个好的理解框架,为此我整理了一份思维导图方便大家理解

还要感谢一直分析宏观的两位老师 <a href="/Phyrex_Ni/">Phyrex</a> <a href="/qinbafrank/">qinbafrank</a> 提供了宝贵的建议和思路以及 @firstvip61 的宏观研报

$NQ $DXY #BTC
RJ|0xRJ.eth (@0xrj_eth) 's Twitter Profile Photo

尝试性地做了期ETH扩容方案汇总视频(超详细解说‼️),涵盖了市面上出现过的所有扩容方案。 构建大框架和梳理逻辑的过程中我受益非浅,也想将这份收获分享给大家! 视频时长:2小时 youtu.be/I598C9GFDvk (纯学习分享,不构成任何投资建议)

Crypto军火库 (@cryptojhk) 's Twitter Profile Photo

不知道哪位大神整理的 币安2021—2022 launchpad 代币数据汇总 and 币安2020——2022 Launchpool项目汇总

不知道哪位大神整理的
币安2021—2022 launchpad 代币数据汇总
and
币安2020——2022 Launchpool项目汇总
创投仝春 (@kiss6780) 's Twitter Profile Photo

【熊市坚持不下去,就来听一遍】激情澎湃的梭哈银,听完直接燃起来了。😂😜 #Bitcoin #NFT #ETH 🎢

Lookonchain (@lookonchain) 's Twitter Profile Photo

DXY just broke the short-term trend. A short-term bull market in crypto maybe coming. Here is the data for $DXY & #BTCUSD over the past year. When $DXY goes up↗️, the price of $BTC goes down↘️. And when $DXY goes down↘️, the price of $BTC goes up↗️.

DXY just broke the short-term trend.

A short-term bull market in crypto maybe coming.

Here is the data for $DXY &amp; #BTCUSD over the past year.

When $DXY goes up↗️, the price of $BTC goes down↘️.

And when $DXY goes down↘️, the price of $BTC goes up↗️.
杀破狼 WolfyXBT (@wolfy_xbt) 's Twitter Profile Photo

【币圈 10 个网红指标】(2/2) 6. BTC 彩虹桥 blockchaincenter.net/en/bitcoin-rai… 7. SOPR 指标(花费产出利润率) lianshucha.com/chart?index=se… 8. NUPL 指标(未实现利润/损失净值) lookintobitcoin.com/charts/relativ… 9. 全网合约资金费率 coinglass.com/zh/FundingRate 10. 全网合约爆仓数据 coinglass.com/zh/Liquidation…

【币圈 10 个网红指标】(2/2)

6. BTC 彩虹桥
blockchaincenter.net/en/bitcoin-rai…

7. SOPR 指标(花费产出利润率)
lianshucha.com/chart?index=se…

8. NUPL 指标(未实现利润/损失净值)
lookintobitcoin.com/charts/relativ…

9. 全网合约资金费率
coinglass.com/zh/FundingRate

10. 全网合约爆仓数据
coinglass.com/zh/Liquidation…
詹姆斯叉 | JamesX (@0xjamesxxx) 's Twitter Profile Photo

团队新来的北大实习生,经过时长为一整天的 DeFi 培训后,在产品逻辑图之上给我整理的 Doubler 的产品机制讲解。 我觉得可以给个 80 分,老板们怎么看?

团队新来的北大实习生,经过时长为一整天的 DeFi 培训后,在产品逻辑图之上给我整理的 <a href="/doubler_pro/">Doubler</a> 的产品机制讲解。

我觉得可以给个 80 分,老板们怎么看?
凉兮将军(与邪恶对抗) (@liangxizjdq) 's Twitter Profile Photo

我是凉兮这是我新号,转发此条推特,抽10个人每人1888红包,一周后开奖,在昨天我30多万粉丝的大号被永久封禁了凉兮大元帅(白虎已上环已结扎)最近一直在为失踪孩子器官移植发声,影响力太大,他们把我弄封了,22年我微博为河南村镇银行发声封禁了永久,我开始转战推特,23年因为给柬埔寨缅甸被绑孩子发声几十万粉丝的

我是凉兮这是我新号,转发此条推特,抽10个人每人1888红包,一周后开奖,在昨天我30多万粉丝的大号被永久封禁了<a href="/liangxihuigui/">凉兮大元帅(白虎已上环已结扎)</a>最近一直在为失踪孩子器官移植发声,影响力太大,他们把我弄封了,22年我微博为河南村镇银行发声封禁了永久,我开始转战推特,23年因为给柬埔寨缅甸被绑孩子发声几十万粉丝的